Stories

Detail Return Return

微信支付服務商消費者投訴及時處理與商户違規及時通知,支持多服務商 - Stories Detail

大家好,我是小悟

微信直連商户處理消費者投訴的功能解決了很多商户對於投訴處理不及時而導致商户號出現異常的問題,可以説解決了實實在在的問題。

很多小夥伴私信説自己是服務商角色,也需要微信支付服務商處理消費者投訴的功能,而且要支持多服務商的模式,於是也擼了一下。

服務商模式下包括兩部分,消費者投訴及時處理和商户違規及時通知。

消費者投訴

服務商可以幫助子商户快速獲取其所屬的消費者投訴問題並進行處理,提高子商户解決消費者投訴的處理能力及效率,為用户提供更優質的服務體驗。

系統會做的操作是,及時發送消息通知、回覆用户消息、查看詳情、提交退款、關閉投訴單。

消費者投訴數據

圖片

回覆用户

可以直接在後台回覆用户,輸入回覆內容,也可上傳留言圖片,即可發送回覆給用户。

圖片

投訴單詳情

投訴單詳情包括投訴信息、投訴進展、協商曆史。

圖片

提交退款

如果是正常普通的收單產品,沒有特殊情況下可以手動退款,輸入退款金額,附上退款原因。

圖片

處理投訴

這個應該是最重要的功能了吧,可以直接在後台處理投訴。在與用户充分協商溝通,確認投訴問題已達成和解後,根據實際處理情況完結該筆投訴。而不需要頻繁登錄微信支付服務商平台去處理。

圖片

商户違規通知

服務商可以獲取到子商户新的違規、攔截和申訴事件通知,對服務商來説其實這是必要的,如果子商户違規了,作為服務商應該及時知曉並對子商户做出處理,相當於是一個風控子商户的功能。

系統會做的操作是,及時發送消息通知。

平台違規處置數據

圖片

要獲取投訴信息、處理投訴以及獲取違規處置信息,前提是要做好如下的配置。

商户信息

這裏錄入的是服務商相關信息,可以新增多個服務商,管理起來也不麻煩,挺方便。

圖片

要準備服務商名稱、服務商平台apiV3密鑰、服務商商户號、服務商appid、服務商API證書序列號、微信支付平台證書序列號、服務商API證書位置路徑、微信支付平台證書位置路徑,這些參數信息到微信支付服務商後台獲取。

當系統在收到用户投訴時會及時通知服務商和自動回覆,回覆的內容就是獲取的【服務商回覆用户內容】字段的值,所以,這個字段填寫的內容要友好、客氣、禮貌一點,畢竟,客户可是上帝哦。

如果開啓了自動退款,系統收到投訴單後,也會自動退款,然後將投訴單狀態改為已處理完成。

如果將狀態改為禁用,則系統不會收到投訴單通知。

圖片

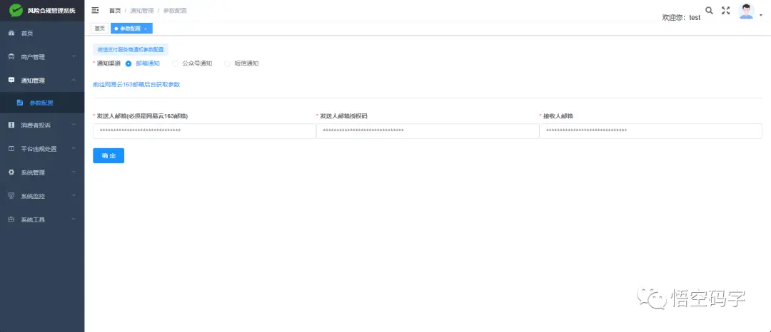
通知參數

這個配置的是消息通知參數,如果子商户被投訴了或者被平台風險處置時,系統收到數據時,會通知接收人。有三種通知渠道,郵箱通知、公眾號通知、短信通知,任選其一設置。

圖片

郵箱通知需要設置發送人郵箱(必須是網易雲163郵箱)、發送人郵箱授權碼、接收人郵箱。這些需要到網易雲163郵箱後台獲取。

圖片

公眾號通知需要設置公眾號appId、公眾號secret、公眾號模板消息id、接收人公眾號openId。這些需要到公眾號後台獲取。

圖片

短信通知需要設置騰訊雲短信secretId、騰訊雲短信secretKey、騰訊雲短信模板id、騰訊雲短信appId。這些需要到騰訊雲後台獲取。

圖片

總結

這個工具可以管理多個微信支付服務商,及時收到微信支付消費者投訴的信息和商户違規的處置信息,然後通知預先設置好的接收人。

如果預先設置了自動退款,則在接收到投訴的同時可以直接退款並將該投訴單處理完成。

可以直接在後台處理投訴,而不需要頻繁登錄微信支付服務商平台去處理。

圖片

您的一鍵三連,是我更新的最大動力,謝謝

山水有相逢,來日皆可期,謝謝閲讀,我們再會

我手中的金箍棒,上能通天,下能探海

user avatar shumile_5f6954c414184 Avatar qishiwohendou Avatar buildyuan Avatar tssc Avatar immerse Avatar zbooksea Avatar best_6455a509a2177 Avatar birenxuemou Avatar aphysia Avatar wb_64322745e6aa2 Avatar rife Avatar liuruian Avatar
Favorites 14 users favorite the story!
Favorites

Add a new Comments

Some HTML is okay.