博客 / 詳情

返回

MySQL 如何避免 RC 隔離級別下的 INSERT 死鎖?

本文分析了 INSERT 及其變種(REPLACE/INSERT ON DUPLICATE KEY UPDATE)的幾個場景的死鎖及如何避免。

作者:張洛丹,DBA 數據庫技術愛好者~

愛可生開源社區出品,原創內容未經授權不得隨意使用,轉載請聯繫小編並註明來源。

本文共 3200 字,預計閲讀需要 10 分鐘。

説在前面

本文分析了 INSERT 及其變種(REPLACE/INSERT ON DUPLICATE KEY UPDATE)的幾個場景的死鎖及如何避免:

  • 場景一:INSERT 唯一鍵衝突
  • 場景二/三:REPLACE INTO 唯一鍵衝突(來自線上業務)
  • 場景四:INSERT 主鍵衝突(來自官方案例)

其實 Google 一番,也會有大量這樣的文章。本文只是就幾個場景進行了分析,不過一遍走下來,對 INSERT 加鎖情況、如何導致的死鎖也就掌握了,個人能力有限,如文中內容有錯誤和紕漏,也歡迎大佬指出。

有興趣的就繼續往下看吧~

回顧行鎖

在此之前,先淺淺回顧一下 InnoDB 中的行鎖類型。

記錄鎖(RECORD LOCK)

對索引記錄加鎖。

間隙鎖(GAP LOCK,也叫範圍鎖)

對索引記錄的所在間隙加鎖,在 RR 隔離級別下,用於解決幻讀的問題(實際上在 RC 隔離級別下,也會產生間隙鎖)。

S 間隙鎖和 X 間隙鎖是兼容的,不同的事務可以在同一個間隙加鎖。

NEXT-KEY 鎖

相當於 RECORD LOCK + GAP LOCK。

插入意向鎖(INSERT INTENTION LOCK)

GAP 鎖的一種,在執行 INSERT 前,如果待插入記錄的下一條記錄上被加了 GAP 鎖,則 INSERT 語句被阻塞,且生成一個插入意向鎖。

僅會被 GAP 鎖阻塞。

隱式鎖

新插入的記錄,不生成鎖結構,但由於事務 ID 的存在,相當於加了隱式鎖;別的事務要對這條記錄加鎖前,先幫助其生成一個鎖結構,然後再進入等待狀態。


這裏產生死鎖的關鍵就是 GAP 鎖。GAP 鎖是在 RR 隔離級別下用於解決幻讀問題,但是 RC 隔離級別下,在重複鍵檢查和外鍵檢查時也會用到。

再淺淺回顧一下 INSERT 語句加鎖類型:

  1. 被 GAP 鎖阻塞時,生成一個插入意向鎖。
  2. 遇到重複鍵衝突時

    • 主鍵衝突,產生 S 型記錄鎖(RR 和 RR 隔離級別,實際上在 INSERT 階段時還是會請求 GAP 鎖)。
    • 唯一鍵衝突,產生 S 型 NEXT-KEY 鎖(RR 和 RR 隔離級別)。
注意:INSERT 語句正常執行時,不會生成鎖結構。

另外,對於 INSERT ... ON DUPLICATE KEY UPDATEREPLACE 稍有一些不同:

鎖類型的不同

INSERT ... ON DUPLICATE KEY UPDATEREPLACE 如果遇到重複鍵衝突。

  • 如果是主鍵衝突,加 X 型記錄鎖(RR 和 RR 隔離級別,實際上在 INSERT 階段時還是會請求 GAP 鎖)。
  • 如果是唯一鍵衝突,加 X 型 NEXT-KEY 鎖(RR 和 RR 隔離級別)。

鎖範圍不同

  • INSERTINSERT ... ON DUPLICATE KEY UPDATE 在插入或 UPDATE 的行上加 NEXT-KEY 鎖時。
  • REPLACE 在加 NEXT-KEY 鎖時,會在 REPLACE 的記錄及其下一條記錄上加 NEXT-KEY 鎖。

    這裏和官方文檔描述有些不同。如下,官方僅説了會在被 REPLACE 的行上加 NEXT-KEY 鎖,但是測試下來其下一行也會加 NEXT-KEY 鎖,具體見後文的場景。

最後淺淺回顧一下死鎖的產生條件以及觀測手段:

死鎖的產生條件

兩個或兩個以上事務,互相等待對方持有的鎖,且持有對方需要的鎖,從而造成循環等待。

死鎖觀測手段

performance_schema.data_locks 查看會話產生的鎖結構信息。

SELECT ENGINE_TRANSACTION_ID, OBJECT_NAME, INDEX_NAME, LOCK_TYPE, LOCK_MODE, LOCK_STATUS, LOCK_DATA FROM performance_schema.data_locks;

show engine innodb status 查看死鎖信息。

正式開始

正式開始前還是要説一下基本的環境信息:

  • MySQL 8.0.32
  • transaction_isolation:READ-COMMITTED

準備數據

每個案例初始數據都是這些。

DROP TABLE IF EXISTS t1;
CREATE TABLE t1 (
    id INT NOT NULL AUTO_INCREMENT,
    a INT NULL,
    b INT NULL,
    PRIMARY KEY (id),
    UNIQUE INDEX uk_a (a ASC)
);
INSERT INTO t1 (id, a, b) VALUES (1, 10, 0);
INSERT INTO t1 (id, a, b) VALUES (2, 20, 0);
INSERT INTO t1 (id, a, b) VALUES (3, 30, 0);
INSERT INTO t1 (id, a, b) VALUES (4, 40, 0);
INSERT INTO t1 (id, a, b) VALUES (5, 50, 0);

場景一

時刻 session1 session2
T1 BEGIN;
INSERT INTO t1(a,b) VALUES (35,0);
T2 BEGIN;
INSERT INTO t1(a,b) VALUES (35,0); --被阻塞
T3 INSERT INTO t1(a,b) VALUES (33,0)
T4 DEADLOCK

不同時刻持有鎖狀態如下:

説明:示意圖中僅畫出我們分析的唯一索引上的鎖,實際上在對唯一索引加上鎖後,還會對對應的聚簇索引加記錄鎖,對主鍵索引但這裏不去體現了,下文同。

過程解説

T1 時刻

session1 插入記錄成功,此時對應的索引記錄被隱式鎖保護,未生成鎖結構。

T2 時刻

session2 插入記錄檢測到插入值和 session1 唯一鍵衝突。

  • session2 幫助 session1 對 a=35 的記錄產生了一個顯式的鎖結構。
  • session2 自身產生 S 型的 NEXT-KEY LOCK,請求範圍為 (30,35],但是其只能獲取到 (30,35) 的 GAP LOCK,而被 session1 的 a=35 的記錄鎖阻塞。
mysql> SELECT ENGINE_TRANSACTION_ID, OBJECT_NAME, INDEX_NAME, LOCK_TYPE, LOCK_MODE, LOCK_STATUS, LOCK_DATA FROM performance_schema.data_locks;
+-----------------------+-------------+------------+-----------+---------------+-------------+-----------+
| ENGINE_TRANSACTION_ID | OBJECT_NAME | INDEX_NAME | LOCK_TYPE | LOCK_MODE     | LOCK_STATUS | LOCK_DATA |
+-----------------------+-------------+------------+-----------+---------------+-------------+-----------+
|               xxxxxx2 | t1          | NULL       | TABLE     | IX            | GRANTED     | NULL      |
|               xxxxxx2 | t1          | uk_a       | RECORD    | S             | WAITING     | 35, 7     |
|               xxxxxx1 | t1          | NULL       | TABLE     | IX            | GRANTED     | NULL      |
|               xxxxxx1 | t1          | uk_a       | RECORD    | X,REC_NOT_GAP | GRANTED     | 35, 7     |
+-----------------------+-------------+------------+-----------+---------------+-------------+-----------+
4 rows in set (0.01 sec)
T3 時刻
  • session1 插入 a=33,被 session2 (30,35)間隙鎖阻塞。

至此,形成閉環鎖等待,死鎖條件達成:

  • session1 持有 session2 需要的 a=35 記錄鎖,且請求 session2 持有的 (30,35) GAP 鎖。
  • session2 持有 session1 需要的 (30,35) GAP 鎖,且請求 session1 持有的記錄鎖。

下面是打印的死鎖日誌。

針對該場景的死鎖該如何避免:

  • 在一個事務中的 INSERT 按照主鍵或唯一鍵的順序增序插入,即 session1 可以先插入 a=33 的記錄,再插入 a=35 的記錄,可一定程度避免受到 GAP 鎖的影響。
  • 一個事務中只插入一行記錄,且儘快提交。

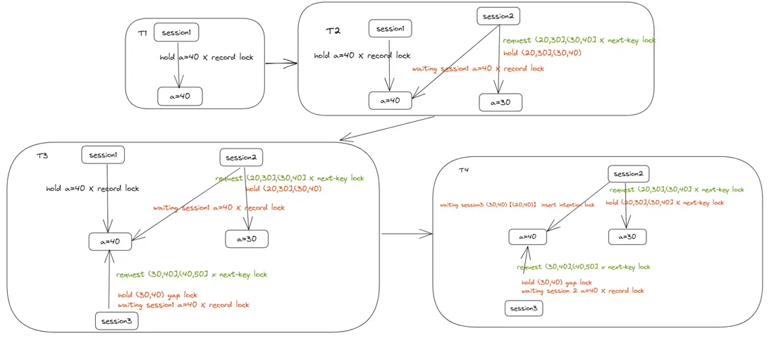
場景二

時刻 session1 session2 session3
T1 BEGIN; REPLACE INTO t1 (a, b) VALUES (40, 1);
T2 BEGIN; REPLACE INTO t1 (a, b) VALUES (30, 1); -- 被阻塞
T3 BEGIN; REPLACE INTO t1 (a, b) VALUES (40, 1);  -- 被阻塞
T4 COMMIT;
T5 2 rows affected; DEADLOCK,ROLLBACK;

不同時刻持有鎖狀態如下:

過程解説

T1 時刻

session1 檢測到唯一鍵衝突,對 REPLACE 的記錄和其下一條記錄加 X 型 NEXT-KEY 鎖,即鎖範圍為 (30,40],(40,50]。

注意:這裏和 INSERT 區分,INSERT 遇到唯一鍵衝突被阻塞時,在插入的記錄上加的 NEXT-KEY 鎖,這裏 REPLACE 是在插入記錄的下一條記錄上加的 NEXT-KEY 鎖(官方文檔描述似乎有欠妥當)。

鎖情況

mysql> SELECT ENGINE_TRANSACTION_ID, OBJECT_NAME, INDEX_NAME, LOCK_TYPE, LOCK_MODE, LOCK_STATUS, LOCK_DATA FROM performance_schema.data_locks;
+-----------------------+-------------+------------+-----------+---------------+-------------+-----------+
| ENGINE_TRANSACTION_ID | OBJECT_NAME | INDEX_NAME | LOCK_TYPE | LOCK_MODE     | LOCK_STATUS | LOCK_DATA |
+-----------------------+-------------+------------+-----------+---------------+-------------+-----------+
|               xxxxxx1| t1          | NULL       | TABLE     | IX            | GRANTED     | NULL      |
|               xxxxxx1| t1          | uk_a       | RECORD    | X             | GRANTED     | 40, 4     |
|               xxxxxx1| t1          | uk_a       | RECORD    | X             | GRANTED     | 50, 5     |
|               xxxxxx1| t1          | PRIMARY    | RECORD    | X,REC_NOT_GAP | GRANTED     | 4         |
|               xxxxxx1| t1          | uk_a       | RECORD    | X,GAP         | GRANTED     | 40, 10    |
+-----------------------+-------------+------------+-----------+---------------+-------------+-----------+
5 rows in set (0.00 sec)
T2 時刻

session2 遇到唯一鍵衝突,對 REPLACE 的記錄和其下一條記錄加 X 型 NEXT-KEY 鎖,即鎖範圍是 (20,30],(30,40],對 (20,30],(30,40) 加鎖成功,但是等待 session1 a=40 的記錄鎖。

mysql> SELECT ENGINE_TRANSACTION_ID, OBJECT_NAME, INDEX_NAME, LOCK_TYPE, LOCK_MODE, LOCK_STATUS, LOCK_DATA FROM performance_schema.data_locks;
+-----------------------+-------------+------------+-----------+---------------+-------------+-----------+
| ENGINE_TRANSACTION_ID | OBJECT_NAME | INDEX_NAME | LOCK_TYPE | LOCK_MODE     | LOCK_STATUS | LOCK_DATA |
+-----------------------+-------------+------------+-----------+---------------+-------------+-----------+
|               xxxxxx2 | t1          | NULL       | TABLE     | IX            | GRANTED     | NULL      |
|               xxxxxx2 | t1          | uk_a       | RECORD    | X             | GRANTED     | 30, 3     |
|               xxxxxx2 | t1          | PRIMARY    | RECORD    | X,REC_NOT_GAP | GRANTED     | 3         |
|               xxxxxx2 | t1          | uk_a       | RECORD    | X             | WAITING     | 40, 4     |
|               xxxxxx1 | t1          | NULL       | TABLE     | IX            | GRANTED     | NULL      |
|               xxxxxx1 | t1          | uk_a       | RECORD    | X             | GRANTED     | 40, 4     |
|               xxxxxx1 | t1          | uk_a       | RECORD    | X             | GRANTED     | 50, 5     |
|               xxxxxx1 | t1          | PRIMARY    | RECORD    | X,REC_NOT_GAP | GRANTED     | 4         |
|               xxxxxx1 | t1          | uk_a       | RECORD    | X,GAP         | GRANTED     | 40, 10    |
+-----------------------+-------------+------------+-----------+---------------+-------------+-----------+
9 rows in set (0.00 sec)
T3 時刻

session3 請求的鎖類型和 session1 相同,鎖範圍為(30,40],(40,50],在獲取(30,40] NEXT-KEY 鎖時,只獲取到了(30,40) GAP 鎖,等待 session1 a=40 的記錄鎖。

注意:這裏還未對(40,50] 加上鎖,InnoDB 行鎖是逐行獲取的,無法獲取到則被阻塞。

鎖情況

mysql> SELECT ENGINE_TRANSACTION_ID, OBJECT_NAME, INDEX_NAME, LOCK_TYPE, LOCK_MODE, LOCK_STATUS, LOCK_DATA FROM performance_schema.data_locks;
+-----------------------+-------------+------------+-----------+---------------+-------------+-----------+
| ENGINE_TRANSACTION_ID | OBJECT_NAME | INDEX_NAME | LOCK_TYPE | LOCK_MODE     | LOCK_STATUS | LOCK_DATA |
+-----------------------+-------------+------------+-----------+---------------+-------------+-----------+
|               xxxxxx3 | t1          | NULL       | TABLE     | IX            | GRANTED     | NULL      |
|               xxxxxx3 | t1          | uk_a       | RECORD    | X             | WAITING     | 40, 4     |
|               xxxxxx2 | t1          | NULL       | TABLE     | IX            | GRANTED     | NULL      |
|               xxxxxx2 | t1          | uk_a       | RECORD    | X             | GRANTED     | 30, 3     |
|               xxxxxx2 | t1          | PRIMARY    | RECORD    | X,REC_NOT_GAP | GRANTED     | 3         |
|               xxxxxx2 | t1          | uk_a       | RECORD    | X             | WAITING     | 40, 4     |
|               xxxxxx1 | t1          | NULL       | TABLE     | IX            | GRANTED     | NULL      |
|               xxxxxx1 | t1          | uk_a       | RECORD    | X             | GRANTED     | 40, 4     |
|               xxxxxx1 | t1          | uk_a       | RECORD    | X             | GRANTED     | 50, 5     |
|               xxxxxx1 | t1          | PRIMARY    | RECORD    | X,REC_NOT_GAP | GRANTED     | 4         |
|               xxxxxx1 | t1          | uk_a       | RECORD    | X,GAP         | GRANTED     | 40, 10    |
+-----------------------+-------------+------------+-----------+---------------+-------------+-----------+
11 rows in set (0.01 sec)
T4 時刻
  • session1 提交後,持有的鎖釋放。
  • session2 獲取到 a=40 的記錄鎖,至此,session2 持有的鎖為 (20,30],(30,40] NEXT-KEY 鎖 ;session2獲取到鎖後,執行插入操作,由於插入的間隙是 (20,40),被 session3 的 (30,40) GAP 鎖阻塞,產生插入意向鎖,並進入等待狀態。

至此,形成閉環鎖等待,死鎖條件達成:

  • session2 持有 (20,30],(30,40] NEXT-KEY 鎖,請求插入意向鎖,被 session3 的 (30,40) GAP 鎖阻塞。
  • session3 持有阻塞 session2 的 (30,40) GAP 鎖,請求 sesion2 持有的 a=40 記錄鎖。

下面是打印的死鎖日誌。

場景三

時刻 session1 session2 session3
T1 BEGIN; SELECT * FROM t1 WHERE a=40 for UPDATE;
T2 BEGIN; REPLACE INTO t1 (a, b) VALUES (30, 1);-- 被阻塞
T3 BEGIN; REPLACE INTO t1 (a, b) VALUES (40, 1); -- 被阻塞
T4 COMMIT;
T5 2 rows affected; DEADLOCK,ROLLBACK;

不同時刻持有鎖狀態如下:

該場景和場景二死鎖情況基本相同,只是 session1 持有鎖類型不同,就不一一解説了。

下面是打印的死鎖日誌。

針對場景二和場景三的死鎖該如何避免?

從前面的分析中,可以看到看到在唯一鍵衝突時,INSERTINSERT ... ON DUPLICATE KEY UPDATE 的加鎖範圍要比 REPLACE 加鎖範圍小,在該場景下,可使用 INSERT ... ON DUPLICATE KEY UPDATE 代替 REPLACE 來避免死鎖,有興趣的可以自己測試下。

場景四

説明

  • 本案例測試主鍵衝突的情況,先刪除了表上的唯一鍵,避免干擾。
  • 對於唯一鍵衝突的該種場景下同樣會產生死鎖,死鎖情況相同,有興趣可自行驗證。
時刻 session1 session2 session3
T1 BEGIN;INSERT INTO t1 (id,a, b) VALUES (6,60, 0);
T2 BEGIN;INSERT INTO t1 (id,a, b) VALUES(6,70, 0); --被阻塞
T3 BEGIN;INSERT INTO t1 (id,a, b) VALUES(6,80, 0);-- 被阻塞
T4 ROLLBACK;
T5 1 rows affected; DEADLOCK,ROLLBACK;

鎖情況

在 T1、T2、T3 階段鎖情況如下,此時並沒有 GAP 鎖,是記錄鎖,相應的鎖狀態如下:

mysql>  SELECT ENGINE_TRANSACTION_ID, OBJECT_NAME, INDEX_NAME, LOCK_TYPE, LOCK_MODE, LOCK_STATUS, LOCK_DATA FROM performance_schema.data_locks;
+-----------------------+-------------+------------+-----------+---------------+-------------+-----------+
| ENGINE_TRANSACTION_ID | OBJECT_NAME | INDEX_NAME | LOCK_TYPE | LOCK_MODE     | LOCK_STATUS | LOCK_DATA |
+-----------------------+-------------+------------+-----------+---------------+-------------+-----------+
|               xxxxxx3 | t1          | NULL       | TABLE     | IX            | GRANTED     | NULL      |
|               xxxxxx3 | t1          | PRIMARY    | RECORD    | S,REC_NOT_GAP | WAITING     | 6         |
|               xxxxxx2 | t1          | NULL       | TABLE     | IX            | GRANTED     | NULL      |
|               xxxxxx2 | t1          | PRIMARY    | RECORD    | S,REC_NOT_GAP | WAITING     | 6         |
|               xxxxxx1 | t1          | NULL       | TABLE     | IX            | GRANTED     | NULL      |
|               xxxxxx1 | t1          | PRIMARY    | RECORD    | X,REC_NOT_GAP | GRANTED     | 6         |
+-----------------------+-------------+------------+-----------+---------------+-------------+-----------+
6 rows in set (0.00 sec)
T4 時刻

session1 ROLLBACK,session2 和 session3 都獲取到了 S 鎖,在 INSERT 階段,卻產生了 NEXT-KEY 鎖,鎖範圍為 (5,supremum]。

至此,形成閉環鎖等待,死鎖條件達成:
session2 和 session3 分別想要在插入的間隙 (5,supremum) 獲得插入意向鎖,但分別被對方持有的 GAP 鎖阻塞。

下面是打印的死鎖日誌。

觸發死鎖後,我們再看鎖持有情況。

此時 session2 持有 (5,sepremum),再插入該範圍內的記錄都會被阻塞了。

mysql>  SELECT ENGINE_TRANSACTION_ID, OBJECT_NAME, INDEX_NAME, LOCK_TYPE, LOCK_MODE, LOCK_STATUS, LOCK_DATA FROM performance_schema.data_locks;
+-----------------------+-------------+------------+-----------+--------------------+-------------+------------------------+
| ENGINE_TRANSACTION_ID | OBJECT_NAME | INDEX_NAME | LOCK_TYPE | LOCK_MODE          | LOCK_STATUS | LOCK_DATA              |
+-----------------------+-------------+------------+-----------+--------------------+-------------+------------------------+
|               xxxxxx2 | t1          | NULL       | TABLE     | IX                 | GRANTED     | NULL                   |
|               xxxxxx2 | t1          | PRIMARY    | RECORD    | S                  | GRANTED     | supremum pseudo-record |
|               xxxxxx2 | t1          | PRIMARY    | RECORD    | X,INSERT_INTENTION | GRANTED     | supremum pseudo-record |
|               xxxxxx2 | t1          | PRIMARY    | RECORD    | S,GAP              | GRANTED     | 6                      |
+-----------------------+-------------+------------+-----------+--------------------+-------------+------------------------+
4 rows in set (0.00 sec)

小結

從前面的實驗中可以看到無論是 INSERT 還是 REPLACE,在高併發的情況下由於唯一鍵的存在,即使在 RC 隔離級別下,仍然有較大概率會觸發到死鎖。當前只能在業務端做好容錯處理,以下是一些小建議來減少或避免 INSERT 死鎖:

  1. RC 隔離級別相較 RR 隔離級別產生死鎖的概率小,但仍不可避免。
  2. INSERT ... ON DUPLICATE KEY UPDATEREPLACE 產生死鎖的機率小且更安全高效。
  3. 併發事務按照相同的順序處理數據。
  4. 事務儘快提交,避免大事務、長事務。

另外,通過前面的實驗,大家可能會有以下疑問:

  1. 為什麼 RC 隔離級別要使用 GAP 鎖?
  2. 為什麼主鍵和唯一鍵的處理方式不同?
  3. ...???

有興趣的可以到下面文章尋找答案:
http://mysql.taobao.org/monthly/2022/05/02/

user avatar
0 位用戶收藏了這個故事!

發佈 評論

Some HTML is okay.