动态

详情 返回 返回

新項目完結,Ai Agent 智能體、拖拉拽編排! - 动态 详情

作者:小傅哥
博客:https://bugstack.cn

沉澱、分享、成長,讓自己和他人都能有所收穫!😄

大家好,我是技術UP主小傅哥。
這是一套綜合前後端 + Dev-Ops,基於 Spring Ai 框架實現,Ai Agent 智能體。耗時7個多月,38節課程(視頻+文檔),從 RAG 到 MCP,再實現出互聯網企業級,可編排的 Ai Agent 智能體,現已全部開發完成 + 部署上線。💐

圖片

這套項目,比互聯網企業,起步的還早,完成的還快!
講個我的經歷;前年我在公司裏分享了 OpenAi 的場景使用,實現了代碼自動評審。去年又分享了 RAG、MCP(年尾剛開始發佈 MCP 協議),告訴大家這類技術如何結合場景落地,領導説:“你研究的挺深呀!“。今年公司也開始成立一個虛擬組,來結合 AI + 業務,領導讓我作為小組的技術指導。—— 這些年,這些技術,我一直走的很靠前,所以也有很多很多的機會。機會,等於晉升 + 漲薪😄
AI 不會替代研發,但是會給研發的能力進行加成,讓研發在進行需求分析、工程設計、編碼實現、單測編寫、服務驗證等場景時,都可以通過 AI 提效。但 AI 不會讓研發更輕鬆,反而會有更多的工作量進來。不過,越往後來看,不會 AI 應用,不具備 AI 場景開發,肯定會缺少競爭力。
所以,小傅哥也一直在構建自己的技術體系完整度,形成自己的技術閉環,讓自己在就業市場具備充足的競爭力。

🧧 文末提供了本套項目的完整工程代碼(8個),此外還有其他的業務項目+組件項目,共計17個全部可以獲取。

我能學到什麼?
首先,這是一整套從0到1,包含前後端 + DevOps 的綜合實戰項目,全程文檔 + 視頻,帶着實現的 AI Agent 智能體項目。所以,你可以非常完整的學習到關於 AI Agent 智能體的全部內容,讓你具備企業級項目開發能力。

積累 Spring AI 框架應用開發能力,同時 Alibaba 提供的 AI 框架,與此框架具有通用性(已有夥伴進入到阿里 AI 應用場景開發)。掌握 AI Agent 開發能力,包括;顧問角色(RAG、記憶上下文)、MCP 工具服務、Model 對話模型(API)等。學習 AI Agent 多類執行設計模式,包括;固定鏈路模式、動態決策模式、規劃分析模式。學習後,可以自行設計其他類型執行模式。拓展設計模式;規則樹(組合模式),在複雜場景的運用。解決多類型數據加載和對話過程鏈路處理。掌握一套可視化鏈路編排運用能力,通過前端頁面的拖拉拽操作,完成 AI Agent 智能體的動態配置、加載和使用(非常絲滑)。掌握 RAG、MCP 的開發能力,對 MCP 可以自己實現一套任意場景的客户端和服務端進行對接。如,你自己有一個Xxx商城,也可以對下單接口包裝出下單-MCP服務。基於 Spring 源碼,自定義一套輕量任務執行器,把配置的 AI Agent 動態刷新到任務中心自動化執行。積累應用設計經驗,面向對象開發,在整個工程實現中,都有非常乾淨,清晰,具備高內聚,低耦合,有單一職責的邏輯體現。
適合哪些夥伴?

需要快速🔜寫到簡歷,用於秋招/社招面試(可以只刷第3階段,1周寫到簡歷,2周完成學習)。對 AI Agent 智能體感興趣,但不知道如何自己實現一套的。希望提高自己的架構設計思維,設計模式運用的。增強核心競爭力,儲備一些非業務的核心技術類知識的。
項目運行效果
本項目分為,用户端、管理端和服務端,服務端統一提供接口能力,管理端維護 AI Agent 智能體配置、用户端提供使用服務。

  1. 登錄界面

圖片

這一部分在數據庫表增加了 admin_user 表,有配置登錄賬號和密碼,可以簡單做校驗。

  1. 管理界面

圖片

管理後台目前提供了,代理管理(拖拉拽編排方式配置智能體),資源管理(model、client、mcp、advisor、prompt)數據分析、系統設置,是樣例,你可以繼續擴展你所需要的內容。

  1. 代理管理
    3.1 代理列表

圖片

這裏的代理列表,就是通過拖拉拽配置的智能體。可以點擊【查看】看到明細,也可以【新建】,還可以刪除。點擊【加載】則是調用服務端,把數據加載到 Spring 容器,之後就可以使用了。
3.2 代理配置

圖片

當你點擊一個代理配置,則會展示出拖拉拽的數據到頁面上。這部分會從數據庫讀取,之後展示出來,全部可視化。如果你點擊了Save則會做出一份新的,之後對於舊的,你可以自己手動刪除。

  1. 資源管理

圖片

資源管理下,是配置一個智能體所需的各項資源信息,你可以在這裏進行維護。如,MCP 工具管理。

  1. 頁面使用
    5.1 對話交流

圖片

5.2 場景解析

圖片

5.3 監控分析

圖片

配置後的智能體,可以在智能體選擇裏進行獲取使用。之後進行提問。效果還不錯,這裏小傅哥驗證了配置的智能體進行提問。
關於系統設計
本套系統設計,也是花費了非常大的心思。

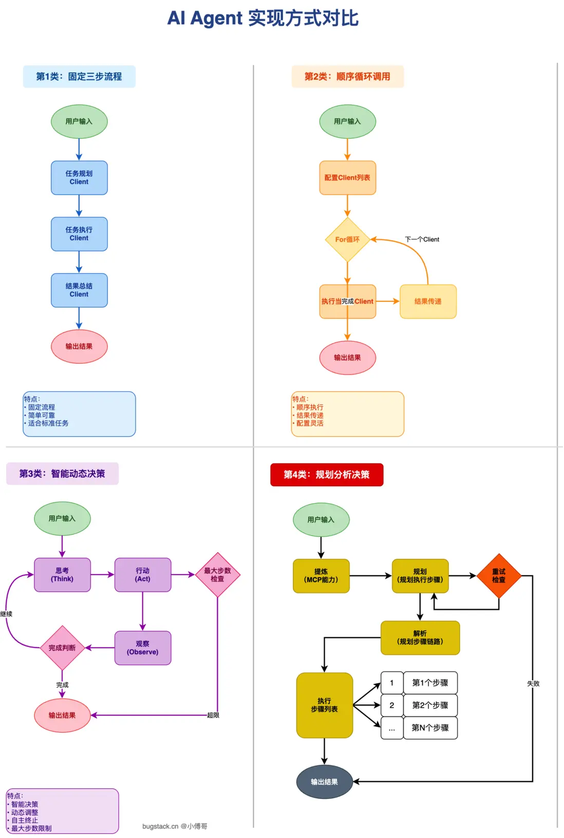
  1. 執行流程

圖片

在整個 Ai Agent 的實現中,小傅哥帶着大家分析設計了4種方案,包括;固定執行的、循環執行的、智能分析決策的還有一個按照步驟規劃的。這些流程都有適合於自己業務場景使用。在代碼中也都有不同方案的實現,之後通過用户選擇後進行動態化的策略調度。

  1. 核心動作
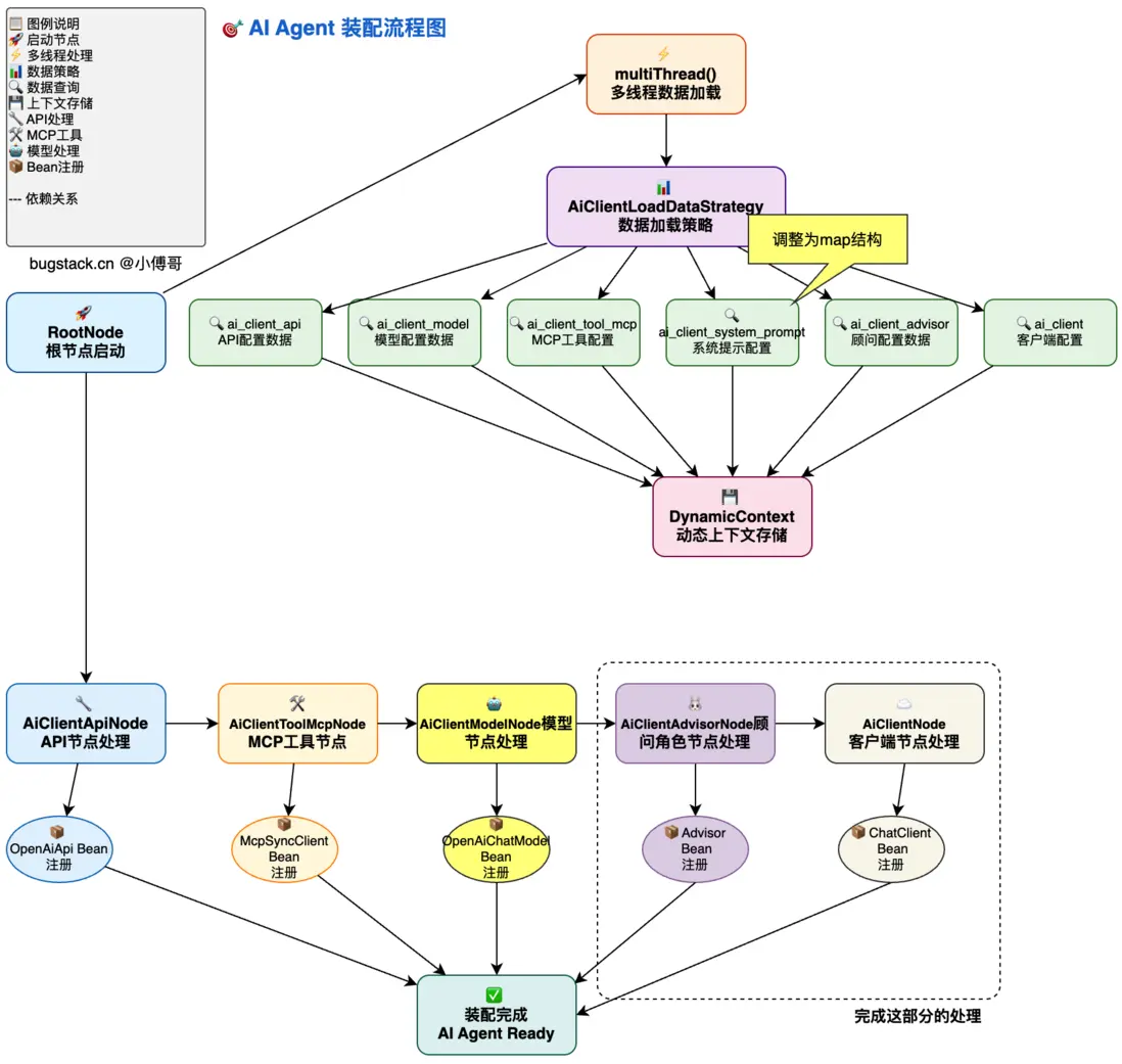
    2.1 數據裝配

圖片

首先,以構建 AiClientNode 的對話客户端為目的,已經完成了相關的元素實例化步驟。本節這裏要處理的是,顧問角色的構建,以及構建 AiClientNode 節點。之後,AiClientNode 的構建,是關聯了其他各項元素的,所以在構建時,需要在 AiClientNode 節點,從 Spring 容器通過 getBean 的方式,檢索到對應的各項元素。
2.2 動態調度

圖片

這裏會根據用户的請求,進行策略路由,找到所需的 Ai Agent 執行策略進行處理。這裏小傅哥也有意加入不同的策略,讓大家可以看到很多的 Ai Agent 設計思路。
2.3 執行策略(01)

圖片

以程序啓動為開始,進行自動化裝配。這個過程我們先把一些想預先啓動的數據庫中的 agent 配置所需的 client 客户端進行服務初始化。之後寫入到 Spring 容器,方便在執行 Agent 時進行使用。前面有夥伴問,為什麼把實例化的對象寫入到 Spring 容器,這裏就是原因客户端(UI),進行 POST 接口請求,這個過程需要封裝一個 SSE 流式響應的接口,讓 Step 1~4 各個執行步驟,把過程信息寫入到流式接口。這裏要注意,需要給接口返回的對象添加上對應的類型(什麼步驟、什麼節點、什麼過程),以便於反饋給用户 Agent 在做什麼。
2.4 執行策略(02)

圖片

這是其中的一種 Ai Agent 執行策略方式,通過用户的提問進行分析、規劃、列出執行步驟,之後依次執行。所有的這些實現都有相應的代碼,帶着大家使用規則樹框架清晰的實現出來。
課程資料信息

  1. 課程目錄
    第1階段 spring-ai v0.8.1 - RAG 靜態知識庫(本階段,需要配置附件的 setting.xml)

第1節:關於 AI RAG 知識庫項目介紹第2節:初始化知識庫工程&提交代碼第3節:Ollama DeepSeek 流式應答接口...第4節:Ollama DeepSeek 流式應答頁面...第5節:Ollama RAG 知識庫上傳、解析和驗證第6節:Ollama RAG 知識庫接口服務實現第7節:基於AI工具,設計知識庫UI和接口對接第8節:Git倉庫代碼庫解析到知識庫第9節:擴展OpenAI模型對接,以及完整AI對接第10節:雲服務器部署知識庫(Docker、Ngin...
第2階段 spring-ai v1.0.0 - MCP 動態知識庫

第11節:吃上細糠,升級SpringAI框架第12節:康莊大道,上手 AI MCP 工作...第13節,道山學海,實現MCP自動發帖服務(...第14節,海納百川,上線MCP自動發帖服務第15節,川流不息,實現MCP微信公眾號消息通知服務第16節:息息相通,MCP 服務部署上線(sse 模式)
第3階段 spring-ai v1.0.0 - Ai Agent 進行中「如果着急面試,可以直接做3階段,完成到13節很夠面試啦」

第3-0節:Ai Agent 項目介紹和系統演示【最初版本,含完整代碼】第3-1節,Ai Agent 業務流程、系統架構、庫表設計説明第3-2節:初始化項目工程第3-3節:Ai Agent 測試案例第3-4節:根據 Ai Agent 案例,設計庫表第3-5節:多數據源和Mapper配置第3-6節:數據加載模型設計第3-7節:動態實例化客户端API第3-8節:動態實例化對話模型第3-9節:實例化對話客户端第3-10節:Agent執行鏈路分析第3-11節:Agent執行鏈路設計第3-12節:Agent服務接口和UI對接(第一版AutoAgent效果)第3-13節,Agent-ELK日誌分析場景第3-14節,Agent-Prometheus監控分析場景第3-15節:AgentFlow執行鏈路分析(擴展思路)第3-16節:FlowAgent執行鏈路設計(擴展思路)第3-17節:增加調度器策略執行Agent鏈路第3-18節:動態執行智能體任務第3-19節:拖拉拽編排數據存儲第3-20節:Agent管理後台實現第3-21節:在雲服務器部署上線

  1. 編程環境

JDK 17 ~ 21PostgresqlSpringBoot 3.2.3 - Spring AI 0.8.1 ~ 1.0.0+RedisDockerOllama + DeepSeek + GPU -RAG、MCP、Function Call

綜上,你可以看到此套項目的完整的介紹,這些也都是企業裏非常實用的技能積累。有希望提高自己的編程能力和麪試材料的,可以馬上加入學習。

非常划算哦!

user avatar aitaokedemugua 头像 teamcode 头像 debuginn 头像 lenglingx 头像 u_11365552 头像 huangxunhui 头像 boxuegu 头像 nianqingyouweidenangua 头像 wuliaodechaye 头像 flydean 头像 chengxy 头像 changqingdezi 头像
点赞 43 用户, 点赞了这篇动态!
点赞

Add a new 评论

Some HTML is okay.