博客 / 詳情

返回

【免費】小傅哥 DDD 開發小冊

作者:小傅哥
博客:https://bugstack.cn

沉澱、分享、成長,讓自己和他人都能有所收穫!😄

大家好,我是技術UP主小傅哥。

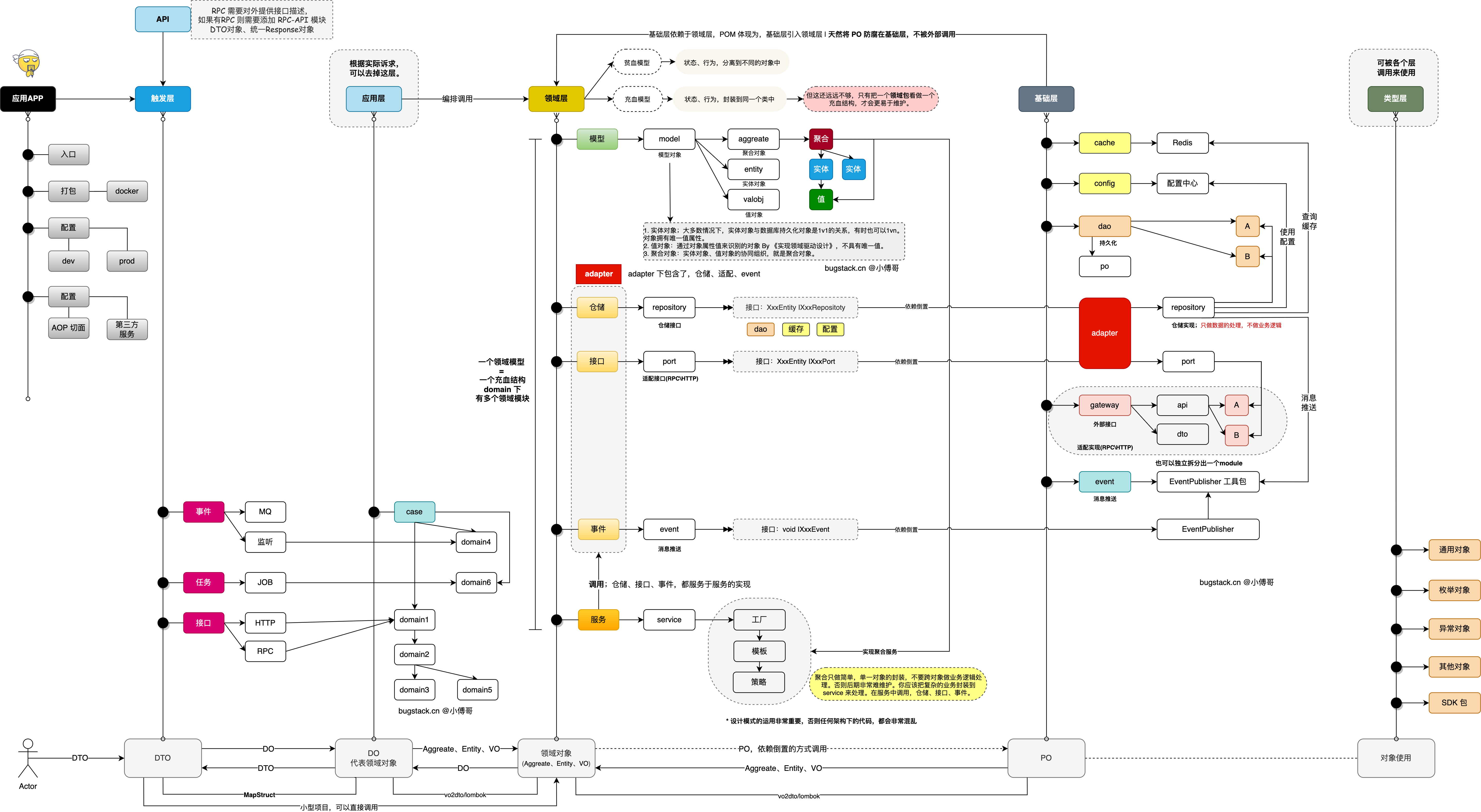
如果在面試的時候,面試官問你DDD是什麼,你怎麼解釋?是不是感覺DDD的資料也看了不少,但好像還沒有一個定義給DDD,所以炸一聽這有的問題的時候,還真有點慌。

img

那DDD是什麼呢?🤔

關於DDD是什麼,在維基百科有一個明確的定義。"Domain-driven design (DDD) is a major software design approach." 也就是説DDD是一種主要的軟件設計方法。而軟件設計涵蓋了;範式、模型、框架、方法論。

  • 範式(paradigm)指的是一種編程思想。
  • 模型(model)指的是對現實世界或者問題的抽象描述。
  • 框架(framework)指的是提供了一系列通用功能和結構的軟件工具。
  • 方法論(methodology)指的是一種系統的、有組織的解決問題的方法。

所以,DDD不只是只有指導思想,伴隨的DDD的還包括框架結構分層。但説到底,這些仍然是理論討論。在沒有一個DDD落地項目物參考下,其實大部分碼農是沒法完成DDD開發的。所以小傅哥今年花費了5個月假期/週末的時間,完成的《DDD簡明開發教程》,幫助大家落地DDD編碼。

小冊地址已放到文末,此外還能獲取到基於DDD架構開發的實戰項目。

一、能學到啥

因為DDD本身有很多的方法論,指導着框架結構的設計,從而控制着工程模塊間的平衡。這種平衡的約束,起到了很好的防腐作用,天然的控制了職責的分離。不過也因為有了這些約束,很多初次上手DDD的研發夥伴不知道怎麼下手了。所以以下這些內容,則是幫你進入DDD開發;

  1. 為你,提供整個DDD簡單版、DDD標準版,腳手架使用,並配合提供 docker compose 一鍵開發環境安裝。這樣你再使用的時候就可以更加容易進入了。
  2. 為你,深度講解DDD分層結構、DDD全模塊調用鏈路、MVC2DDD的升級關閉和對比、DDD領域模型(賬户/支付)的設計和編碼。
  3. 為你,拆分獨立案例,講解應用啓動、配置加載、各類技術框架和分佈式技術棧,在DDD分層結構下具體到每個模塊中的使用手段。如;MyBatis、Dubbo、RocketMQ、Redis、Zookeeper、Sharding-JDBC、XXL-Job等。—— 這些案例都來自於業務場景中的常用使用方式,非常具有代表性。
  4. 為你,講解工程開發中常用類庫和工程的測試壓測處理方案。如;Guava、OKHTTP、Mock、JMeter、AB、Siege等。這些東西是為了更好的完成代碼交付。
  5. 為你,工程開發最後的階段,提供;Docker、Portainer 雲服務操作,以及包括對工程的全鏈路監控學習。此外基礎的 IntelliJ IDEA、Maven、Git、Github/Gitcode/Gitee,的使用教程。

以上,這些內容的學習,可以讓你既掌握DDD架構的開發使用,又能快速的學會各項基礎技術棧和分佈式技術棧的運用,還能學習到監控、壓測、雲服務操作。可以説是一舉多得!嘎嘎強!

二、小冊演示

可以這麼説,這套DDD的小冊課程是非常基礎入門,有覆蓋的極其全面。哪怕是小白研發,也能完全跟着走下來。既有文章又有視頻,每一個小知識點都是一個獨立的案例講解。以下就是DDD小冊內的一些截圖,可以參考看下。

1. 工程結構模型

img

2. 架構對比參照

img

3. 模塊調用鏈路

img

4. 領域模型設計

img

5. 系統壓測講解

img

6. 應用監控部署

img

對此DDD小冊感興趣的夥伴,也可以進入小傅哥的B站進行視頻學習。

三、小冊大綱

小傅哥在初學階段也看過網上的案例,可以説是魚龍混雜,如果剛好自己是初學還不太懂,那麼幾乎要花費整個1天的時間,一遍遍百度搜索出各種有毛病的案例。才能完成自己的學習。所以基於這樣的經歷,小傅哥提供了完整的、前面的、成體系化的一整套學習案例。

  • 工程腳手架(1)

    • DDD 腳手架
  • 系統架構(5)

    • MVC 架構
    • DDD 架構
    • MVC2DDD - 架構重構
    • DDD 架構 - 賬户域
    • DDD 架構 - 交易域
  • 開發環境(6)

    • IntelliJ IDEA
    • Maven
    • Git
    • Github
    • Gitcode
    • Gitee
  • 開發技術(11)

    • MyBatis
    • Dubbo
    • RocketMQ
    • Quartz & XXL-Job
    • MySQL
    • db-router
    • sharding-jdbc
    • ConnectionPool
    • Zookeeper
    • Redis
    • Ignite
  • 常用類庫(3)

    • fastjson
    • guava
    • http
  • 工程測試(2)

    • Mock
    • JMeter
  • 質量監控(1)

    • skywalking 全鏈路監控
  • 發佈部署(2)

    • Docker
    • Portainer

全小冊目前發佈了31節內容,分為腳手架、架構、環境、技術、類庫、測試、監控、部署,8部分內容。這樣整個一條龍🐲的學習,可以讓大家對於技術的積累更為紮實。以後還會結合實際場景所需,擴展小冊內容。如果有小夥伴需要用到的內容,不在這裏,也可以提出建議或者貢獻。💐

四、編程經驗

  1. 並不一定非得需要所有人一起做領域設計。一個研發有時候就夠。因為鐵打的研發,流水的產品。最熟悉系統和業務的,往往是最核心的研發。尤其是大公司變動較多的情況下,每每產品更替,都需要與研發請教整體流程。
  2. DDD難落地,不是DDD有多難,是沒經驗的人做DDD,不清楚範式、模型、框架、方法論,只能抱着理論給團隊夥伴講,並且在很多細節使用上沒法把控,導致越來越難維護。上DDD==上一坨屎
  3. 不是非得多複雜的系統才能用DDD,簡單系統使用DDD,也會更好的維護。因為很多沒徹底做過DDD的開發的,甚至並不知道domain的核心是什麼,眼裏只有聚合、聚合、聚合。
  4. 能在MVC結構下寫代碼不錯的人,到DDD可以寫的更好。DDD只是軟件設計方法的改變,但不決定原本代碼垃圾的人,換個結構代碼就牛逼了。
  5. 不具備DDD結構設計和調整的研發,會生搬硬套DDD。所以沒法根據自身業務需求調整分層的結構,如在domain領域編排複用極低的場景,可以去掉application/case層,這樣會減少大量的對象轉換。
  6. 千萬別説設計模式沒用,好好看看一些高質量的框架源碼,對於;分治、抽象、知識(設計原則、設計模式)的運行,是有多好。沒用設計模式的DDD,就像沒有傢俱的四居室,卧室裏可以安裝馬桶。廚房裏可以放個牀。

DDD開發小冊;https://bugstack.cn/md/road-map/road-map.html

此外加入小傅哥【星球:碼農會鎖】還有DDD應用級實戰項目課程,通過這些課程的實操,對實際業務場景進行架構、設計、編碼、上線,更加紮實的掌握DDD領域驅動設計的運用。項目體驗地址:https://gaga.plus - 小傅哥為星球項目部署的演示平台。

img

user avatar xiaoweiyu 頭像 ticktank 頭像
2 位用戶收藏了這個故事!

發佈 評論

Some HTML is okay.