項目介紹

phpMyAdmin —— 一個免費開源、基於 PHP 的 MySQL/MariaDB 數據庫管理 Web 工具,通過提供一個直觀的圖形用户界面,來執行大多數數據庫管理任務。

功能特色

  • 基礎操作全覆蓋:支持數據庫、表、視圖、列、索引的創建、瀏覽、編輯與刪除,滿足日常開發的基礎需求
  • SQL 語句處理:可執行、編輯和收藏任意 SQL 語句,支持批量查詢,同時提供語法高亮顯示,提升編寫效率
  • 存儲過程與觸發器:可創建、編輯、調用、導出和刪除存儲過程、函數、事件及觸發器
  • 數據導入導出:支持將數據導出為 CSV、XML、PDF、OpenDocument 等多種格式,也能從 XML、CSV、SQL 文件及 OpenDocument 電子表格導入數據
  • 數據庫設計工具:內置 Database Designer 功能,可生成數據庫佈局的 PDF 圖表,支持表的拖拽排列與關係可視化設計
  • 多服務器管理:支持同時管理多個 MySQL/MariaDB 服務器,切換便捷
  • 用户賬户管控:可添加、編輯和移除 MySQL 用户賬户,精細化分配操作權限
  • 用户偏好設置:允許自定義界面顯示選項、導航模式、排序方式等,支持保存個人配置,同時提供豐富的鍵盤快捷鍵

快速上手

phpMyAdmin 支持使用 Docker 部署,可使用 Docker 快速安裝部署。

Docker 命令部署

1、拉取鏡像

docker pull phpmyadmin

2、啓動容器

docker run -d \
--name phpmyadmin \
-p 80:80 \
-e PMA_HOST=127.0.0.1 \
-e PMA_PORT=3306 \
phpmyadmin:latest

命令參數説明:

  • PMA_HOST:數據庫連接地址,連接更多服務器使用命令 PMA_HOSTS=dbhost1,dbhost2,dbhost3
  • PMA_PORT:數據庫連接端口,連接更多服務器使用命令 PMA_PORTS=3306,3307,3308

如需要連接多個數據庫服務,可參考如下啓動命令:

docker run -d \
--name phpmyadmin \
-p 8000:80 \
-e PMA_HOSTS=127.0.0.1,127.0.0.1 \
-e PMA_PORTS=3306,3307 \
phpmyadmin:latest

3、容器啓動成功後,瀏覽器訪問

http://{IP/域名}:8000

使用數據庫用户、密碼即可完成登錄。

Docker Compose 部署

1、創建 docker-compose.yaml 文件

version: '3'
services:
phpmyadmin:
restart: always
image: phpmyadmin:latest
domainname: example.com
ports:
- 8000:80
environment:
- PMA_HOSTS=172.26.36.7,172.26.36.8,172.26.36.9

2、一鍵啓動容器

docker compose up -d

3、啓動成功後,瀏覽器訪問

http://{IP/域名}:8000

常用快捷鍵

phpMyAdmin 目前支持以下快捷鍵操作:

  • k - 切換控制枱顯示
  • h - 前往主頁
  • s - 打開設置
  • d + s - 前往數據庫結構(如果你在數據庫相關頁面)
  • d + f - 查找數據庫(如果你在數據庫相關頁面)
  • t + s - 前往表格結構(如果你在表格相關頁面)
  • t + f - 表格查詢(如果你在表格相關頁面)
  • backspace - 回到之前的頁面

功能體驗

  • 登錄頁

可選擇服務器進行登錄。

MySQL開源工具推薦,有了它我卸了珍藏多年Nactive! - Java中文社羣_php

  • 導航面板

MySQL開源工具推薦,有了它我卸了珍藏多年Nactive! - Java中文社羣_數據庫_02

  • 數據庫管理

MySQL開源工具推薦,有了它我卸了珍藏多年Nactive! - Java中文社羣_數據庫_03

  • 用户權限管理

MySQL開源工具推薦,有了它我卸了珍藏多年Nactive! - Java中文社羣_數據庫_04

MySQL開源工具推薦,有了它我卸了珍藏多年Nactive! - Java中文社羣_MySQL_05

  • 數據庫表操作

MySQL開源工具推薦,有了它我卸了珍藏多年Nactive! - Java中文社羣_MySQL_06

MySQL開源工具推薦,有了它我卸了珍藏多年Nactive! - Java中文社羣_php_07

MySQL開源工具推薦,有了它我卸了珍藏多年Nactive! - Java中文社羣_MySQL_08

  • 數據導入導出

MySQL開源工具推薦,有了它我卸了珍藏多年Nactive! - Java中文社羣_php_09

MySQL開源工具推薦,有了它我卸了珍藏多年Nactive! - Java中文社羣_php_10

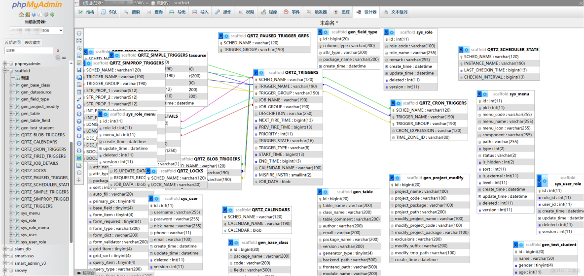
  • 設計器

MySQL開源工具推薦,有了它我卸了珍藏多年Nactive! - Java中文社羣_MySQL_11

  • 頁面設置

MySQL開源工具推薦,有了它我卸了珍藏多年Nactive! - Java中文社羣_php_12

如果你經常使用 MySQL 或 MariaDB 數據庫,那麼 phpMyAdmin 這個工具你一定不能錯過。作為一款免費開源的 Web 界面工具,它憑藉豐富的功能和便捷的操作,大大提高了日常開發效率。快去安裝試試吧~

項目地址:https://github.com/phpmyadmin/phpmyadmin

最後

推薦的開源項目已經收錄到 GitHub 項目,歡迎 Star

https://github.com/chenyl8848/great-open-source-project

或者訪問網站,進行在線瀏覽:

https://chencoding.top:8090/#/