博客 / 詳情

返回

雲時代,最好用的 MySQL 客户端工具推薦

數據庫圖形客户端(GUI)工具,可以大大幫助開發者提升 SQL 編寫與開發的效率。在雲時代,企業越來越多的開始採用 RDS,同時也還有部分本地 IDC 自建數據庫,而在雲端也會選擇/嘗試多個不同雲廠商。“工欲善其事,必先利其器”,在這樣的背景下,看看有哪些工具產品可供選擇吧。

整體綜述

本文完整對比了12種 MySQL 圖形客户端(GUI)工具,從產品體驗、功能完整度、雲適配、計費模式、OS兼容性等多個角度進行評估與分析,給出推薦。下面產品推薦與整體得分圖,讀者可根據自己的實際情況選擇:

12種MySQL圖形客户端評估對比(NineData).png

接下來,我們一起看看所有這些工具的特點吧。

NineData

官網地址:https://www.ninedata.cloud/

NineData 是一款非常有特色的數據庫SQL開發產品,對 MySQL 常用功能支持非常完整,包括智能的 SQL 補全、SQL 執行歷史、結果集編輯、數據對比、結構對比、數據遷移與複製等。它採用 SaaS 架構模式,用户不僅可以免費使用,而且無需下載安裝,上手比較簡單。NineData 產品更新迭代比較敏捷,對於開發者的新需求響應比較迅速。另外,該產品在多雲適配上是其重要的強項,支持多種連接和訪問雲數據庫的方式,對阿里雲、騰訊雲、華為雲、AWS 等都有比較好的支持。另外,也適配國內比較流行的 PolarDB、GaussDB、TDSQL 等數據庫。

對於新用户 NineData 還會贈送兩個示例數據庫,供用户使用。另外,NineData 還提供了企業級SQL開發能力,支持多用户管理、數據庫訪問權限控制、變更流程、SQL規範、SQL 與操作審計等內容,可以較好的解決企業內多人協作訪問數據庫的問題。

NineData 綜合評價如下:

  • 產品體驗:★★★★
  • 雲適配度:★★★★
  • 功能完整:★★★★
  • 是否收費:免費
  • 環境兼容:Windows / Linux / macOS

NineData 產品頁面截圖.png

Navicat

官網地址:https://navicat.com/en/

Navicat是一款來自香港的產品,約2000年左右發佈,是一個老牌的商業化、閉源數據庫管理軟件,支持主流的Windows、Mac OS X以及Linux,最近兩年開始支持訂閲模式,個人使用價格約35美元/月,企業版約69美元/月(參考),國內購買為273元/月,有一定的價格門檻,但其使用體驗也還不錯,功能也比較完整,包括比較強大的SQL補全、導入導出、結果集編輯、E-R模型、數據對比、結構對比、數據遷移等,但有部分功能僅企業版才具備。Navicat的代碼塊功能做得比較強,可以非常方便自定義一些自己常用的SQL模板。

Navicat綜合評價如下:

  • 產品體驗:★★★★★
  • 雲適配度:★★★
  • 功能完整:★★★★★
  • 是否收費:商業收費
  • 環境兼容:Windows / Linux / macOS

Navicat 產品頁面截圖.png

MySQL Workbench

官網地址:https://www.mysql.com/product...

Workbench是最老牌的數據庫管理工具了。最早由奧地利程序員Michael G. Zinner獨立開發,之後Zinner於2003年加入了MySQL AB公司,並於2005年發佈了最早的Workbench 5.0版本;2013年發佈了,6.0版本;2018年,發佈了8.0版本。整體上,該產品依舊隨着MySQL的版本而持續更新,但是,更新節奏較慢,界面也非常“老”,並沒有受到Oracle/MySQL的重視。

Workbench支持主流的Windows、Mac OS X以及Linux,並且開放源代碼。但因為界面架構比較長時間沒有更新,所以使用的交互體驗一般。因為是MySQL官方工具,功能支持是比較完整的,包括SQL補全、SQL歷史、導入導出、結果集編輯、E-R模型、數據對比、結構對比、數據遷移等功能都具備。另外,也提供商業化的企業版,支持部分MySQL企業版的功能。

MySQL Workbench綜合評價如下:

  • 產品體驗:★★★
  • 雲適配度:★
  • 功能完整:★★★★★
  • 是否收費:免費
  • 環境兼容:Windows / Linux / macOS

MySQL Workbench 產品頁面截圖.png

DBeaver

官網地址:https://dbeaver.io/

DBeaver 是一個基於 Java 開發數據庫管理工具,提供開源免費的版本。因為是基於Java的,所以也能夠支持Windows、Linux、macOS 等操作系統,其支持的數據庫類型也比較多。同時也是因為基於Java,其在訪問的不同的數據庫版本時,有時候需要在線做一些驅動更新,需要訪問GitHub的一些資源,而因為一些原因,這類更新經常失敗,使其使用體驗有一定打折。DBeaver也提供了基礎的SQL補全、導入導出、結果集編輯等功能,但也有部分功能僅限於企業版(Pro版本)才提供,另外,軟件似乎因為比較大的緣故,所以運行起來有點慢。

DBeaver綜合評價如下:

  • 產品體驗:★★★
  • 雲適配度:★★
  • 功能完整:★★★★
  • 是否收費:開源免費(功能限制)+ 商業收費(完整版)
  • 環境兼容:Windows / Linux / macOS

DBeaver 產品頁面.png

phpMyAdmin

官網地址:https://www.phpmyadmin.net/

這是另一個老牌的開源免費MySQL訪問工具了,在雲時代之前,開發者經常需要自己搭建自己完整的開發環境(例如“LAMP”)時,該軟件還比較流行。從名字可以看出來,這是一個PHP的Web-Based的MySQL訪問工具,所以需要使用並不是很方便,需要構建自己的Web服務器和PHP運行環境。一般來説,現在的開發者也並不會這麼去做。

另外,phpMyAdmin一直沒有商業化,主要靠捐贈和贊助的方式在運轉(參考,有意思的是Navicat也在贊助列表,而且是唯一的白金贊助商),整體上,phpMyAdmin其迭代速度非常慢,功能支持也很有限,但是如果是簡單、基礎的使用,是沒有問題的。但,如果是日常開發使用,並不是很推薦。

phpMyAdmin綜合評價如下:

  • 產品體驗:★★
  • 雲適配度:★
  • 功能完整:★★★
  • 是否收費:開源免費
  • 環境兼容:Windows / Linux / macOS

phpMyAdmin 產品頁面截圖.png

dbForge

官網地址:https://www.devart.com/dbforg...

dbForge是devart的核心產品,最早主要是支持SQL Server數據庫,最近幾年也發佈了對MySQL數據庫的支持,也是一個商業化收費軟件,產品可以下載試用一段時間。根據使用經驗來看,體驗還是非常不錯的,功能也非常完整。但是,僅支持Windows版本,標準版費用為199美元/年,起步價也並不便宜。

dbForge綜合評價如下:

  • 產品體驗:★★★★★
  • 雲適配度:★★
  • 功能完整:★★★★★
  • 是否收費:商業收費
  • 環境兼容:Windows

dbForge 產品頁面截圖.png

SQLYOG

官網地址:https://webyog.com/product/sq...

SQLyog更多的是專注於數據庫的管理,包括性能、監控、優化等方面,也提供基礎SQL編輯功能,所以在早期,其在DBA羣體中比較受歡迎,但是在整體的開發者中,使用比率並不高。雖然,提供開源的社區版本,但是當前,公司主要在推廣其商業版本。

另外,在雲時代對於監控與實例管理方面的訴求在降低,在SQL開發與雲適配上需求更強。從這個角度來看,並不是很推薦這個這個產品。此外,該軟件僅支持Windows系統。最近幾年這個產品發展比較緩慢,而且SQL開發功能也不再是主推的功能,所以也並不是特別推薦。

SQLYOG綜合評價如下:

  • 產品體驗:★★★
  • 雲適配度:★
  • 功能完整:★★★
  • 是否收費:開源免費(功能限制)+ 商業收費(完整版)
  • 環境兼容:Windows

SQLYOG 產品頁面截圖.png

HeidiSQL

官網地址:https://www.heidisql.com/

HeidiSQL也是一個發展了很長時間的MySQL客户端,使用Delphi構建,所以整體上,有非常好的Windows使用體驗。但是不能支持macOS或者Linux。因為發展時間比較長,功能也比較完整。

新增了部分對於雲產品的適配,例如,如果類型選擇的是AWS RDS,那麼在kill連接的時候會使用特定的存儲過程進行kill。

HeidiSQL綜合評價如下:

  • 產品體驗:★★★★★
  • 雲適配度:★★★
  • 功能完整:★★★★
  • 是否收費:開源免費
  • 環境兼容:Windows

HeidiSQL 產品頁面截圖.png

阿里雲DMS

官網地址:https://www.aliyun.com/produc...

因為阿里雲在國內市佔率非常高,所以,阿里雲DMS也是一個使用比較廣,但是也因為其為阿里雲的產品,所以其作為MySQL管理工具並不是非常有名。DMS比較完整的支持MySQL日常SQL開發相關的工作,其功能矩陣也比較完整,可以完成日常的開發工作。

DMS對於阿里雲數據庫的適配自然是非常好,使用也比較便利。但,其對於其他雲數據庫(諸如騰訊、華為、AWS)的支持就比較有限,而且似乎也並不會在這方面做任何的投入。另外,DMS最近一年的產品大方向主要是在於"一站式的數據管理",所以新增了數據資產、數據開發任務編排等功能。不再是一個SQL開發工具。

阿里雲DMS綜合評價如下:

產品體驗:★★★★
雲適配度:★★
功能完整:★★★★★
是否收費:免費
環境兼容:Windows / Linux / macOS

阿里雲DMS 產品頁面.png

BeeKeeper Studio

官網或下載地址:https://www.beekeeperstudio.io/

Beekeeper目前是由一個由個人開發的MySQL GUI軟件。界面簡潔現代,支持比較基礎的SQL開發功能,包括了SQL窗口、創建表等能力,同時有非常好的平台兼容性。向用户提供免費的功能有限的社區版,完整版是收費的,最低價格為19美元。

BeeKeeper Studio綜合評價如下:

  • 產品體驗:★★★★
  • 雲適配度:★
  • 功能完整:★★★
  • 是否收費:開源免費(功能限制)+ 商業收費(完整版)
  • 環境兼容:Windows / Linux / macOS

BeeKeeper Studio 產品頁面.png

Toad Edge

官網地址:https://www.quest.com/product...

Toad Edge是Quest公司的產品之一。主要支持MySQL和PostgreSQL,當然Toad系列也有支持Oracle/Db2/SQL Server等商業數據庫,但都需要下載獨立的軟件。另外,該軟件一般是通過銷售渠道去銷售的,所以網上也看不到其價格。當前,支持Windows和macOS版本。其功能支持也比較完整,另外,在SQL提示功能上, 比較有特色,支持比較常見的SQL代碼提示。

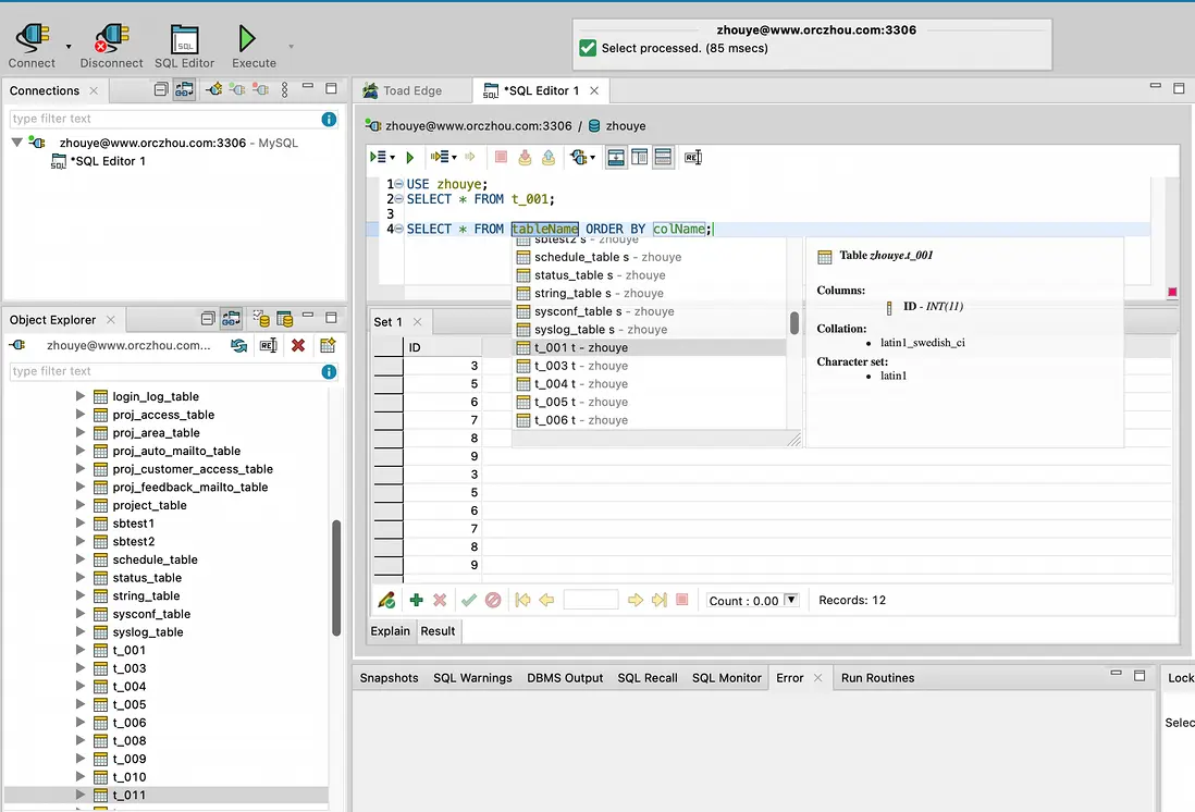
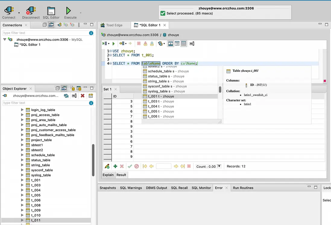
Toad Edge產品綜合評價:

  • 產品體驗:★★★
  • 雲適配度:★
  • 功能完整:★★★★
  • 是否收費:商業收費
  • 環境兼容:Windows / macOS

Toad Edge 產品頁面.png

DbVisualizer

DbVisualizer發展時間也比較長了,支持的數據庫種類也非常多,底層是基於Java構建的,有不錯的平台兼容性,支持Windows / Linux / macOS,在市場也獲得不錯認可。不過,該軟件僅支持英語,並沒有對應的中文支持。

DbVisualizer綜合評價如下:

  • 產品體驗:★★★★
  • 雲適配度:★★
  • 功能完整:★★★★★
  • 是否收費:免費版(功能受限)+ 商業收費
  • 環境兼容:Windows / Linux /macOS

DbVisualizer 產品頁面.png

最後

通過Wine等方式支持的OS平台,這裏並沒有考慮,因為根據經驗來看,大多數情況下,穩定性都不太好。另外,市面上也還有一些產品超過兩年未更新,這裏就不再介紹了,例如MyDB Studio;也有部分軟件平台屬性太強,例如Sequel Pro僅支持Mac,這裏也沒有介紹。總體上,打分有較強的主觀性,所以僅供參考。

user avatar hebeiniunai 頭像 maimengdedasuan 頭像 u_16163442 頭像 developerworks 頭像 zeran 頭像
5 位用戶收藏了這個故事!

發佈 評論

Some HTML is okay.