動態

詳情 返回 返回

DGX Spark+ComfyUI 安裝使用一步到位! - 動態 詳情

上期我們講解了如何在該平台部署 Isaac Sim,本期我們將着手搭建本地 ComfyUI 工作流。無需上雲,在本地即可完成所有圖像的編輯和生成。

圖片

1.驗證系統先決條件

圖片

預期輸出應顯示 Python 3.8+、可用的 pip、CUDA 工具包和 GPU 檢測。

2.創建 Python 虛擬環境

圖片

通過檢查命令提示符顯示來驗證虛擬環境是否處於活動狀態(comfyui-env)。

3.安裝支持 CUDA 的 PyTorch

圖片

此安裝的目標是使 CUDA 12.9 與 Blackwell 架構 GPU 兼容。

4.克隆 ComfyUI 存儲庫

圖片

然後從官方存儲庫下載 ComfyUI 源代碼。

5.安裝 ComfyUI 依賴

圖片

安裝 ComfyUI 運行所需的 Python 包。這一步會安裝好所有必要的依賴項,包括 Web 界面組件和模型處理庫。

6.下載 Stable Diffusion checkpoint

圖片

導航到 checkpoint 目錄並下載 SD 1.5 模型。下載內容大約為 2GB,大概需要幾分鐘。

7.啓動 ComfyUI 服務器

圖片

啓動 ComfyUI 網絡服務器並啓用網絡訪問。該服務器將綁定到端口 8188 上的所有網絡接口,以便其他設備可以訪問它。

8.驗證是否安裝成功

圖片

預期輸出應顯示 HTTP 200 響應,表明 Web 服務器正在運行。打開網絡瀏覽器並導航到 http://<SPARK_IP>:8188 您 <SPARK_IP> 的設備的 IP 地址。

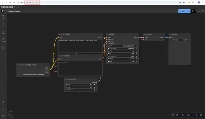
安裝成功啓動結果如下

圖片

生圖測試

訓練參數

模型:Stable Diffusion v1.5
分辨率:1024*1024
採樣步數:50
cfg:8.0
採樣器:euler
scheduler:normal
denoise:1.00
批量大小:20張

正向提示詞:beautiful scenery nature glass bottle landscape, purple galaxy bottle,
反向提示詞:text, watermark

圖片

我們使用 DGX Spark 進行了 ComfyUI 的文生圖測試,分辨率1024*1024,生成20張,共耗時376.64秒,平均每張耗時18.9秒,顯存佔用20GB。

user avatar u_16827017 頭像 xiaodiandideyangrouchuan 頭像 nixideshatanku 頭像 ucrx2py9 頭像 liudamao 頭像 leeqvip 頭像 fannaodeshafa 頭像 youqingyouyidejidan 頭像 jizaodebangbangtang 頭像
點贊 9 用戶, 點贊了這篇動態!
點贊

Add a new 評論

Some HTML is okay.