博客 / 詳情

返回

超精準!AI 結合郵件內容與附件的意圖理解與分類!⛵

藉助AI進行郵件正文與附件內容的識別,可以極大提高工作效率。本文講解如何設計一個AI系統,完成郵件內容意圖檢測:架構初攬、郵件正文&附件的理解與處理、搭建多數據源混合網絡、訓練&評估。

💡 作者:韓信子@ShowMeAI
📘 深度學習實戰系列:https://www.showmeai.tech/tutorials/42
📘 TensorFlow 實戰系列:https://www.showmeai.tech/tutorials/43
📘 本文地址:https://www.showmeai.tech/article-detail/332
📢 聲明:版權所有,轉載請聯繫平台與作者並註明出處
📢 收藏ShowMeAI查看更多精彩內容

對於很多企業而言,電子郵件仍然是主要溝通渠道之一,很多正式的內容也要基於郵件傳達,供應商、合作伙伴和公共管理部門也每天會有大量的電子郵件。郵件的信息提取和處理可能是一項耗時且重複的任務,對擁有大量客户的企業而言尤其是這樣。

💡 場景 & 背景

有一些場景下,如果我們能借助於AI自動做一些內容和附件等識別,可以極大提高效率,例如以下這些場景:

  • 保險公司的客户索賠管理。
  • 電信和公用事業企業客户投訴處理。
  • 銀行處理各種與抵押貸款相關的請求。
  • 旅遊行業公司的預訂相關電子郵件。

如果我們希望儘量智能與自動化地進行電子郵件處理,我們需要完成以下任務:

  • 電子郵件分流。我們希望智能理解郵件,並將其轉到相應的專門業務部門進行處理。在AI的視角我們可以通過電子郵件的意圖分類來嘗試解決這個問題。
  • 信息提取。根據確定的意圖,提取一些信息給到下游流程,例如在CRM系統中記錄客户案例進行跟蹤。

在本篇文章中,ShowMeAI 將專注於意圖檢測部分,我們將一起看一看如何設計一個AI系統來解決這個任務。

💦 場景 1

假設一家保險公司客户,想申請理賠與報銷。 這個場景下他會填寫保險報銷表,並將其連同藥物收據和銀行 ID 文件附在電子郵件中。可能的一個電子郵件可能長這樣:

💦 場景 2

假設一家銀行的客户,搬家並對之前的某項服務費有疑問。 如果選擇發送電子郵件來進行申請和處理,郵件可能長這樣:

💡 實現方案

本文會涉及到NLP相關知識,有興趣更系統全面了NLP知識的寶寶,建議閲讀ShowMeAI 整理的自然語言處理相關教程和文章

📘深度學習教程:吳恩達專項課程 · 全套筆記解讀

📘深度學習教程 | 自然語言處理與詞嵌入

📘NLP教程 | 斯坦福CS224n · 課程帶學與全套筆記解讀

📘NLP教程(1) - 詞向量、SVD分解與Word2Vec

📘NLP教程(2) - GloVe及詞向量的訓練與評估

💦 架構初覽

我們前面提到了,在意圖識別場景中,我們經常會視作『多分類問題』來處理,但在我們當前場景下,有可能郵件覆蓋多個意圖目的,或者本身意圖之間有重疊,因此我們先將其視為多標籤分類問題。

然而,在許多現實生活場景中,多標籤分類系統可能會遇到一些問題:

  • 電子郵件在大多數情況下是關於一個主要意圖,有時它們具有次要意圖,在極少數情況下還有第三個意圖。
  • 很難找到涵蓋所有多標籤組合的標籤數據。

我們可以試着構建一個融合方案來解決,可以預測主要意圖並檢測剩餘的次要意圖和第三意圖,我們可以設計多輸出神經網絡網絡來實現這一點,如下圖所示。

我們涉及到2類輸入:電子郵件正文 和 附件,在深度學習場景下,我們都需要對它們做向量化標準。如下圖的架構是一個可行的嘗試方案:我們用transformer類的模型對正文進行編碼和向量化標註,而對於附件,可以用相對簡單的NLP編碼器,比如TF-IDF。

💦 實現細節

① 電子郵件正文:AI理解&處理

整個方案中最重要的輸入是正文數據,我們在深度學習中,需要把非結構化的數據表徵為向量化形式,方便模型進行信息融合和建模,在自然語言處理NLP領域,我們也有一些典型的向量化嵌入技術可以進行對文本處理。

最『簡單』的處理方法之一是使用 📘TF-iDF + 📘PCA

對於文本(詞與句)嵌入更現代一些的 NLP 方法,例如 Word2Vec 和 📘Doc2Vec ,它們分別使用淺層神經網絡來學習單詞和文本嵌入。大家可以使用 gensim 工具庫或者 fasttext 工具庫完成文本嵌入,也有很多預訓練的詞嵌入和文本嵌入的模型可以使用。

關於 TF-IDF 和 DocVec 的詳細知識,可以查看ShowMeAI 的文章 📘基於NLP文檔嵌入技術的基礎文本搜索引擎構建

現在最先進的技術是基於 transformer 的預訓練語言模型(例如 📘BERT)來構建『上下文感知』文本嵌入。我們上面的方案中也是使用最先進的深度學習方法——直接使用 📘HuggingFace的 📘預訓練模型 和 📘API 來構建正文文本嵌入。

transformer 系列的模型有很多隱層,我們可以有很多方式獲取文本的向量化表徵,比如對最後的隱層做『平均池化』獲得文本嵌入,我們也可以用倒數第二層或倒數第三層(它們在理論上較少依賴於訓練語言模型的文本語料庫)。

對文本做嵌入表示的示例代碼如下:

# 大家可以先命令行執行下列代碼安裝sentence-transformers
# pip install -U sentence-transformers

from sentence_transformers import SentenceTransformer
# 需要編碼的文本內容列表
sentences = ["This is example sentence 1", "This is example sentence 2"]

# 編碼,文本向量化嵌入表徵
model = SentenceTransformer('sentence-transformers/all-MiniLM-L6-v2')
embeddings = model.encode(sentences)
print(embeddings)

② 電子郵件附件:AI理解&處理

我們在這個解決方案中,單獨把郵件附件拿出來做處理了。在有些處理方式中,會把附件的內容和正文直接拼接,用上面介紹的方式進行編碼,但這樣處理不夠精細,可能有如下問題而導致最後模型效果不佳:

  • 附件文本可能非常大,包含許多多餘的內容,這些內容可能會淹沒電子郵件正文中更重要的微妙細節。
  • 對於意圖檢測而言,重要的是文檔的性質或類型,而不是詳細的內容。

基於上述考慮,我們單獨訓練附件分類器來生成附件的密集向量表示。可能我們的附件包含不規則的 PDF 或者圖片,我們可能要考慮用 OCR 引擎(例如 Tesseract)進行識別和提取部分內容,

假設我們的附件數量為N,DC 是經過訓練的附件分類器。DC對每個附件預測處理輸出一個向量(文檔類型分佈概率向量)。 由於最終的附件向量表示需要具有固定長度(但是N是不確定的),我們在附件維度上使用最大池化得到統一長度的表徵。

以下是為給定電子郵件生成附件向量化表徵的代碼示例:

# DC是文檔分類器
distributions = []
for attachment in attachments:
  current_distribution = DC(attachent)
  distributions.append(current_distribution)
np_distributions = np.array(distributions) #維度為(X,N)的附件向量組
attachments_feat_vec = np.max(np_distributions, axis=0) #最大池化

③ 搭建多數據源混合網絡

下面部分使用到了TensorFlow工具庫,ShowMeAI 製作了快捷即查即用的工具速查表手冊,大家可以在下述位置獲取:

  • TensorFlow速查手冊

在上述核心輸入處理和表徵後,我們就可以使用 Tensorflow 構建一個多分支神經網絡了。參考代碼如下:

def build_hybrid_mo_model(bert_input_size, att_features_size, nb_classes):
    emb_input = tf.keras.Input(shape=(bert_input_size,), name="text_embeddings_input")
    att_classif_input = tf.keras.Input(shape=(att_features_size,), name="attachments_repr_input")


    DenseEmb1 = tf.keras.layers.Dense(units=256, activation='relu')(emb_input)
    compressed_embs = tf.keras.layers.Dense(units=32, activation='relu', name="compression_layer")(DenseEmb1)
    combined_features = tf.keras.layers.concatenate([compressed_embs,att_classif_input], axis=1)


    Dense1= tf.keras.layers.Dense(units=128)(combined_features)
    Dense2= tf.keras.layers.Dense(units=128)(Dense1)


    out1 = tf.keras.layers.Dense(units=nb_classes, name="intention_category_output")(Dense2)
    out2 = tf.keras.layers.Dense(units=1, name="information_request_output")(Dense2)


    model = tf.keras.Model(inputs=[emb_input,att_classif_input], outputs=[out1, out2])
    losses = {
        "intention_category_output" : tf.keras.losses.SparseCategoricalCrossentropy(from_logits=True),
        "information_request_output" : tf.keras.losses.BinaryCrossentropy(from_logits=True)}


    model.compile(optimizer="adam",loss= losses,  metrics=["accuracy"])


    print (model.summary())
    
    return model

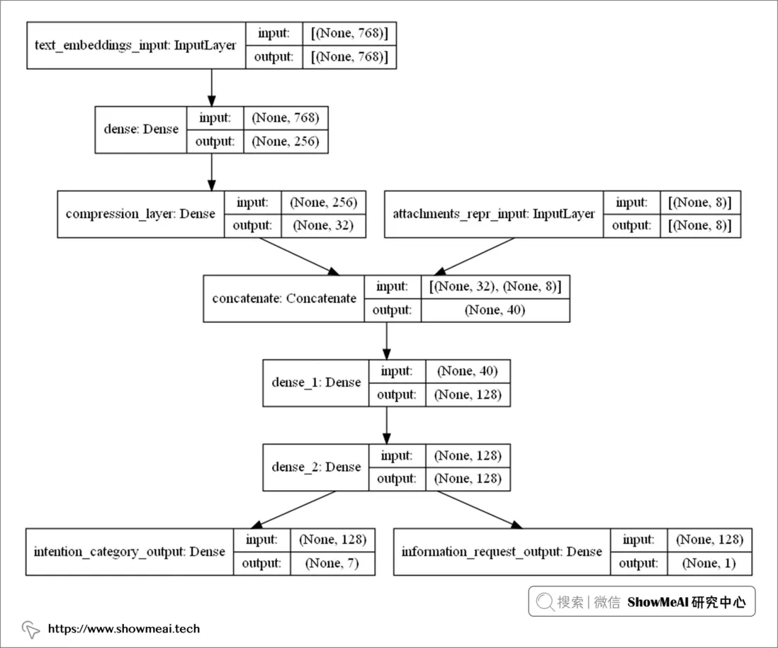
構建完模型之後,可以通過tf.keras.utils.plot_model打印出模型架構,如下圖所示:

上圖的模型架構,和我們在『架構初覽』板塊的設計完全一致它包含更多的細節信息:

  • 電子郵件正文文本嵌入,維度為768維
  • 附件文件包含8種類型,向量化表徵為8維

模型的輸出部分包含:

  • 7個主要意圖
  • 1個次要意圖

④ 訓練&評估

作為測試,作者在銀行業務相關電子郵件的專有數據集上訓練了模型,具體情況如下:

  • 數據集由 1100 封電子郵件組成,包含 7 個主要意圖,但分佈不均。
  • 構建的神經網絡包含 22.7w 個參數( 具體細節如上圖,大家也可以通過model.summary()輸出模型信息)。
  • 以batch size大小為32訓練了 50 個 epoch
  • 實際沒有使用到GPU,在16核的CPU上做的訓練(但大家使用GPU一定有更快的速度)
  • 主要意圖分類任務上達到了 87% 的加權 F1 分數平均值。如果不使用附件,加權 F1 分數平均值降低10%。(可見2部分信息都非常重要)

💡 總結

我們通過對電子郵件自動意圖識別和歸類場景進行分析和處理,構建了有效的混合網絡高效地完成了這個任務。這裏面非常值得思考的點,是不同類型的數據輸入與預處理,合適的技術選型(並非越複雜越好),充分又恰當的輸入信息融合方式。

大家在類似的場景問題下,還可以嘗試不同的正文預處理和附件分類模型,觀察效果變化。其餘的一些改進點包括,對於預估不那麼肯定(概率偏低)的郵件樣本,推送人工審核分類,會有更好的效果。

參考資料

  • 📘 AI實戰 | 基於NLP文檔嵌入技術的基礎文本搜索引擎構建:https://showmeai.tech/article-detail/321
  • 📘 TensorFlow 速查手冊:https://www.showmeai.tech/article-detail/109
  • 📘 深度學習教程:吳恩達專項課程 · 全套筆記解讀:https://www.showmeai.tech/tutorials/35
  • 📘 深度學習教程 | 自然語言處理與詞嵌入:https://www.showmeai.tech/article-detail/226
  • 📘 NLP教程 | 斯坦福CS224n · 課程帶學與全套筆記解讀:https://www.showmeai.tech/tutorials/36
  • 📘 NLP教程(1) - 詞向量、SVD分解與Word2Vec:https://www.showmeai.tech/article-detail/230
  • 📘 NLP教程(2) - GloVe及詞向量的訓練與評估:https://www.showmeai.tech/article-detail/232
  • 📘 TF-iDF:https://scikit-learn.org/stable/modules/generated/sklearn.feature_extraction.text.TfidfVectorizer.html
  • 📘 PCA:https://scikit-learn.org/stable/modules/generated/sklearn.decomposition.PCA.html
  • 📘 Doc2Vec:https://radimrehurek.com/gensim/models/doc2vec.html
  • 📘 BERT:[https://huggingface.co/docs/t...](https://huggingface.co/docs/t...)
  • 📘 HuggingFace:https://huggingface.co/

user avatar
0 位用戶收藏了這個故事!

發佈 評論

Some HTML is okay.