一、測試與正確性論證

  a) 程序測試是指對一個完成了全部或部分功能、模塊的計算機程序在正式使用前的檢測,以確保程序能按預定的方式正確運行。測試用例由測試數據和預期結果構成,高效的測試應用盡量少的測試用例發現軟件儘可能多的錯誤。但程序測試只能發現錯誤,測試用例全部通過仍不能證明程序的正確性,窮舉測試(窮舉所有情況)幾乎是不可能的,同時將耗費大量時間和精力。

  b) 正確性論證是從邏輯上論證程序的正確性,使用數學推理來嚴格論證程序是否符合其目標。正確性論證可靠性與穩定性更強,但論證過程的完備性和正確性隨代碼規模增大、功能擴展越來越難以保證。

二、OCL語言

  OCL是英文Object Constraint Language的縮寫,又稱對象約束語言。它作為圖形符號的補充,是一種形式化的無二義的語言,説明了建模元素的有關細節,如約束、前置條件、後置條件等。

  OCL的原則:

    ①聲明性語言,不會改變模型中的內容。

    ②形式化語言。

    ③無二義規範語言。

    ④類型性語言,每一個表達式都有類型。

    ⑤易學好用。

  OCL與JSF:

    ①相似之處

      二者説明了建模元素的有關細節,如約束、前置條件、後置條件、不變量等;都是表達程序運行對系統狀態的更改而非具體的算法邏輯流程;目的相似。

    ②不同之處

      OCL的表達式由操作數和運算符按一定規則構成,表達式和特定上下文有關,具有特定的值和類型。JSF的表達式主要是布爾類型,可以視為輕量級的OCL;OCL的語法定義較之JSF更加全面、精準、無二義,可以看作JSF的升級版。

三、UML

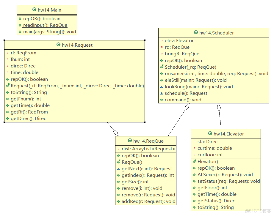
1.UML類圖

測試大語言模型編程能力的問題_測試用例

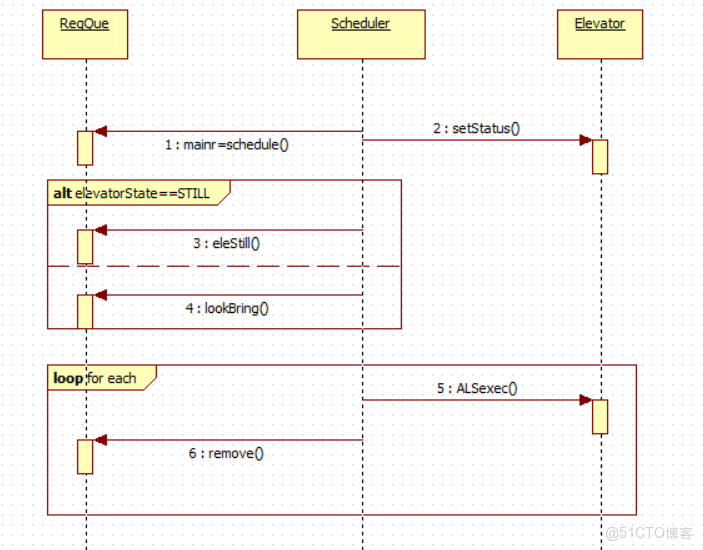
2.順序圖

測試大語言模型編程能力的問題_建模_02

 

3.狀態圖

 

測試大語言模型編程能力的問題_測試用例_03

 

四、總結

1.四個單元模塊的知識點聯繫

   第一單元練習任務是多項式計算和電梯程序,通過寫代碼基本掌握java語法規則,是基礎知識掌握篇。

  第二單元引入多線程,主要練習用共享對象協調線程間的並行關係,是進階升級篇。

  第三單元開始學習規格化程序設計,學會用JSF等語言規範約束方法行為,是工程設計篇。

  第四單元重心在自動測試,練習使用了JUNIT,掌握語句覆蓋、分支覆蓋等基本概念,瞭解測試的方法和方向,並按照一定步驟論證了程序設計的正確性,是測試證明篇。

2.程序分析

   程序設計方面,開始有意識避免過長方法體出現,均衡的劃分各個類之間的職責關係,處理好對類的私有屬性的保護,在設計之前明確可能對共享對象操作的各個類和大概操作方法。

  程序功能方面,儘可能將功能劃分細緻,降低耦合度,不同功能劃分給不同類的不同函數實現,是程序精簡、利於修改和維護。

  測試方面,學會利用分支樹劃分輸入組合,結合junit視線自動化測試。

3.對工程化開發的理解

   工程化開發思想在大型軟件項目開發中十分重要,它利用某些約束規範在不同羣體中達成共識,將工程劃分成不同羣體的協作任務,不僅有利於加快開發速度、提升開發質量,而且由於約束規範的存在,後期對程序的升級加工、後期維護也將方便許多。

4、課程建議

  希望在課程初次學習到繼承、接口、同步等概念時,配套的練習任務和需要練習的相應概念之間的關係能更加清晰、一目瞭然。比如接口實現,在電梯任務中並非必要用到接口的概念,而且感覺抽象出的接口功能也很模糊,不同人可能有很大差異。部分人只是簡單寫了一個interface,並沒有在程序中使用到,也不是很理解這個接口存在的意義,個人感覺這樣的練習不能很好達到預期目標。