③DevUI MateChat 以 UI 標準化,賦能教育智能診斷助手

  • 寫在最前面
  • 一、 項目背景、評測目標與場景特性
  • 1. 項目背景與工程需求
  • 2. 場景特性:診斷與路徑的工程化挑戰
  • 二、 技術方案與 MateChat 能力適配
  • 1. MateChat UI 基座的適配與價值
  • 2. 智能交互邏輯的集成(`fetchData`)
  • 三、 教學效果、迭代與經驗沉澱
  • 1. 評測結論與教學機制建立
  • 2. 迭代思路與經驗沉澱
  • 四、 結語

③DevUI MateChat 以 UI 標準化,賦能教育智能診斷助手_#ui


🌈你好呀!我是 是Yu欸


寫在最前面


本文聚焦於 DevUI MateChat 在在線教育領域 的實操落地,旨在構建高效率、個性化的智能答疑助手。教育場景的核心在於知識體系化學習路徑個性化,這對智能交互提出了精準的知識點關聯錯誤類型識別 的技術挑戰。

我們採用 MateChat 組件(<McLayout>, <McMarkdownCard>)作為標準化 UI 基座,結合後端知識圖譜服務,實現了“問答 -> 診斷 -> 推薦”的教學閉環。本文將詳細解析 MateChat 如何通過解耦架構,實現對教育場景特性(公式渲染、結構化診斷)的完美適配,並沉澱基於教學反饋的迭代優化思路,為開發者實際落地應用提供可靠的工程參考。

【DevUI & MateChat】

DevUI官網地址:

https://devui.design/home

MateChat 地址:

https://matechat.gitcode.com/

https://matechat.gitcode.com/use-guide/introduction.html

一、 項目背景、評測目標與場景特性

③DevUI MateChat 以 UI 標準化,賦能教育智能診斷助手_#低代碼_02

1. 項目背景與工程需求

我們的評測項目旨在解決教育行業的兩大痛點:知識結構化呈現困難用户引導低效。傳統自研 UI 缺乏對複雜內容(如公式、代碼)的原生支持,導致構建一個專業級的智能答疑助手,需要開發者投入大量的精力在 Markdown 解析、排版和樣式維護上。

評測目的: 驗證 DevUI MateChat 是否能作為開箱即用的 UI 解決方案,有效降低教育場景下前端的重複工程量,並提供專業級的內容承載能力

2. 場景特性:診斷與路徑的工程化挑戰

教育場景的複雜性在於其交互必須是有狀態有結構 的。我們必須解決兩大工程問題:確保診斷結果(如“概念誤區”)的精準表達,並利用該結果驅動個性化的學習路徑。傳統聊天 UI 缺乏承載公式、代碼和結構化報告的能力,是實現教學閉環的主要技術障礙。

我們的核心目標是:

  1. 診斷協議: 確保後端 AI 識別的錯誤類型 能被前端 MateChat 準確、結構化地渲染。
  2. 內容承載: 利用 MateChat 承載複雜的公式、代碼和關聯推薦。
  3. 機制設計: 建立教學干預效果的可量化評估機制

二、 技術方案與 MateChat 能力適配

我們採用 MateChat 的“UI 組件 + 智能交互邏輯”架構,將前端 UI 與教育知識中台徹底解耦。

1. MateChat UI 基座的適配與價值

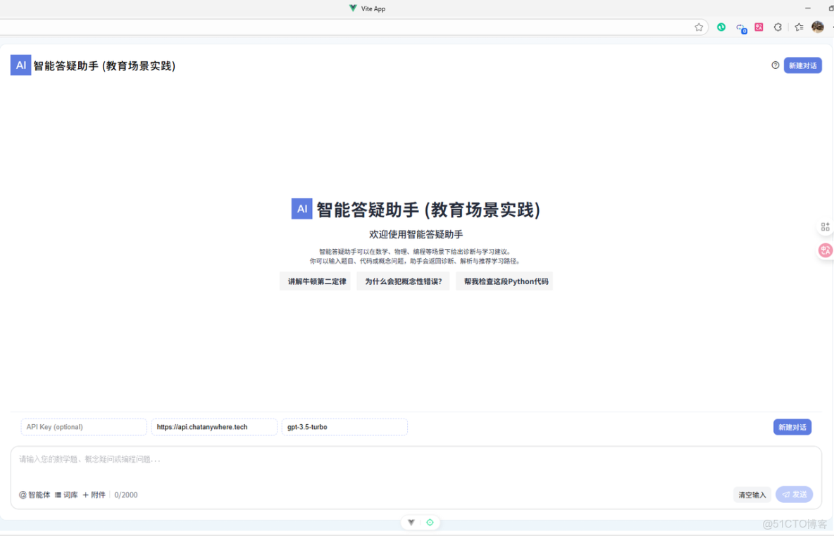
MateChat 提供了標準化 UI 框架,使前端開發得以專注於教學邏輯的開發。

  • 知識點呈現核心: 使用 和 作為核心渲染組件。這是適配教育場景的關鍵——後端返回的 Markdown 內容(包含數學公式、代碼塊)能被 <McMarkdownCard> 原生渲染,保證了教學內容的專業性

③DevUI MateChat 以 UI 標準化,賦能教育智能診斷助手_#DevUI_03

  • 結構化佈局與反饋: 定義了整體框架,同時 被用於啓動頁和對話中的快捷提示,引導學員進入預設的學習路徑。

③DevUI MateChat 以 UI 標準化,賦能教育智能診斷助手_#MateChat_04

  • 輸入與擴展: 組件的 **#extra** 插槽被用於實時顯示 “當前知識掌握指數”masteryScore),將 AI 診斷結果轉化為前端的視覺反饋。

③DevUI MateChat 以 UI 標準化,賦能教育智能診斷助手_#MateChat_05

2. 智能交互邏輯的集成(fetchData

我們的 fetchDataForEducation 邏輯作為教育中台的適配器,負責集成知識圖譜和錯誤識別算法。該邏輯在接收到 <McInput>@submit 事件後啓動,並負責將複雜的結構化診斷結果轉化為 <McMarkdownCard> 可渲染的 Markdown 格式。

暫時無法在飛書文檔外展示此內容

三、 教學效果、迭代與經驗沉澱

為了驗證其落地可行性,我們構建了一個“MateChat 個性體系化教育系統”Demo。

【Demo】本文 Demo 完整代碼詳見 GitCode 倉庫 ``https://gitcode.com/WTYuong/ChatUI_3中的vue-project\src\components\EducationChat.vue

③DevUI MateChat 以 UI 標準化,賦能教育智能診斷助手_#DevUI_06

1. 評測結論與教學機制建立

MateChat 的組件化架構,使前端能夠精準捕獲和呈現後端返回的結構化診斷結果。這證明 MateChat 完全達到了本次評測的目的:提供了可落地、可數據化評估的 AI 交互基座。

  • 知識點掌握率(可測性): 我們的 fetchDataForEducation 邏輯被設計為接收並更新用户的 user_mastery_score(知識掌握指數)。這使得系統能夠持續追蹤學員在每個知識點上的表現,為後續的 A/B 測試和長期效果評估提供了數據錨點
  • 學習路徑優化(可干預性): MateChat 利用 **<McPrompt>****<McMarkdownCard>** 實時推送關聯知識點。系統能夠直接統計學員是否採納了推薦路徑、以及在採納後錯誤類型重複率 是否降低,從而實現了教學干預的量化評估

評測結論: MateChat 的標準化 UI(結構化診斷和公式渲染)與精準的 fetchData 邏輯相結合,將傳統的非結構化“問答”轉化為可追蹤、可診斷、可干預 的教學閉環。這證明 MateChat 完全達到了本次評測的目的:提供了可落地、可數據化評估的 AI 交互基座。

2. 迭代思路與經驗沉澱

教學反饋是優化交互邏輯的關鍵。MateChat 的解耦架構使得前端優化可以快速迭代:

  • Prompt 動態調整: 根據 fetchData 返回的 error_type(如“概念錯誤”),前端可以利用 [**<McPrompt>**](https://matechat.gitcode.com/components/prompt/demo.html) 動態調整快捷提問按鈕,驅動學員進入更高效的學習路徑。

③DevUI MateChat 以 UI 標準化,賦能教育智能診斷助手_#低代碼_07

  • 工程經驗沉澱(高併發): 在實際場景中,AI 答疑係統的併發壓力極大。我們必須在 fetchData 邏輯中融入流式傳輸API Key 隔離Mock 回退 的設計,確保在高壓下系統仍能提供流暢的交互體驗,避免因後端延遲導致的教學中斷。

四、 結語

DevUI MateChat 在教育領域的實踐,證明了其作為 AI 交互基座的強大適應性。它通過組件化解決了內容呈現的複雜性(公式、代碼),使開發者得以專注於 “知識點關聯推薦”“錯誤類型識別” 等核心教學算法。MateChat 的標準化方案,為構建高效率、個性化且具備數據反饋機制的在線智能助教系統提供了堅實的工程基礎,為開發者提供了可參考的落地實操案例。